Catégories d’actions pour les ponts routiers selon l’Eurocode 1
Catégories d’actions pour les ponts routiers selon l’Eurocode 1
16.12.2025
060697
  • RFEM 6

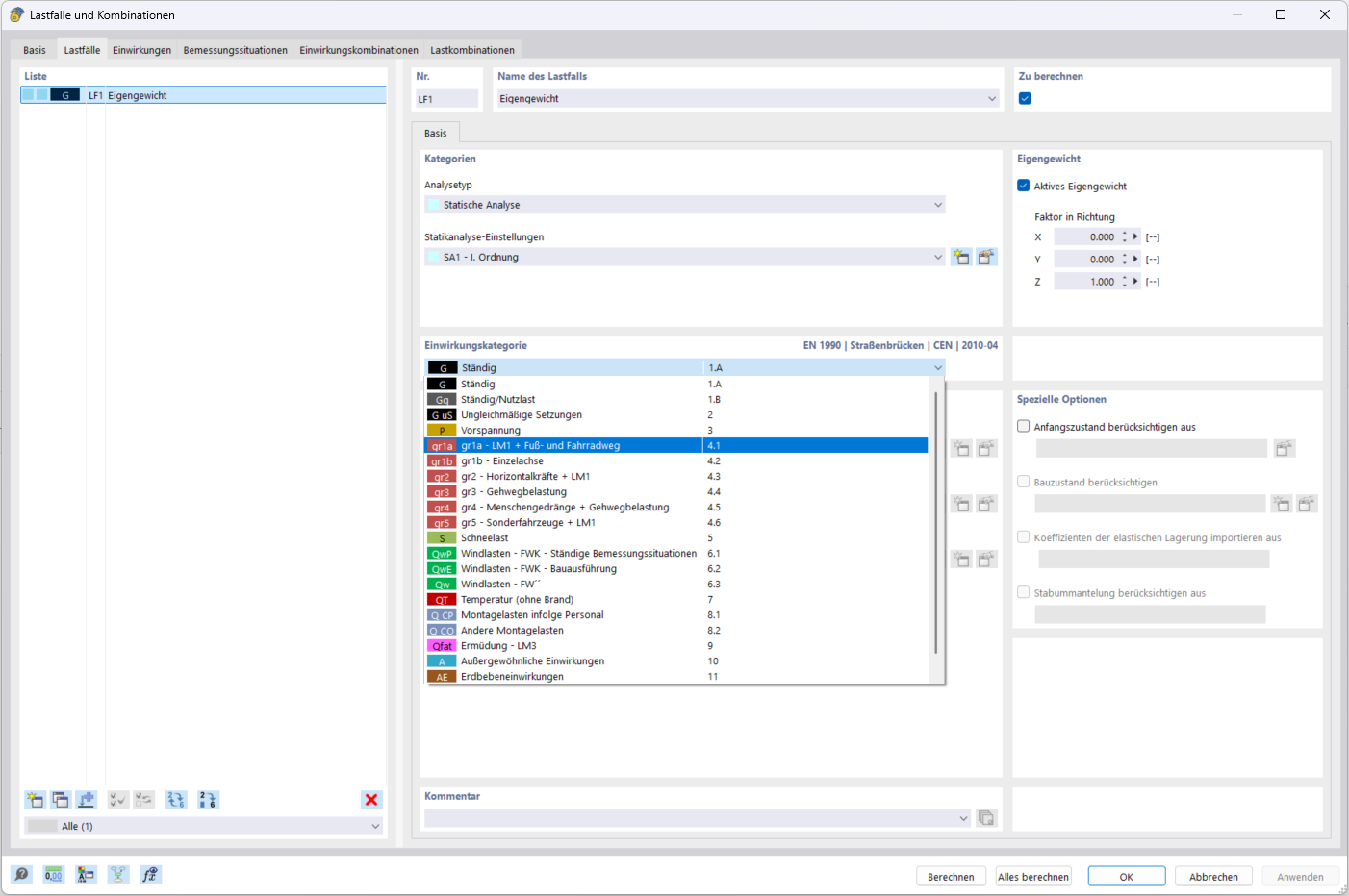
Catégories d’effets pour les ponts routiers

Catégories d’actions pour les ponts routiers selon l’Eurocode 1

  • Pont
Partager