Boite de dialogue « Nouvelle appui de vérification »
Boite de dialogue « Nouvelle appui de vérification »
02.01.2026
060830
  • RFEM 6

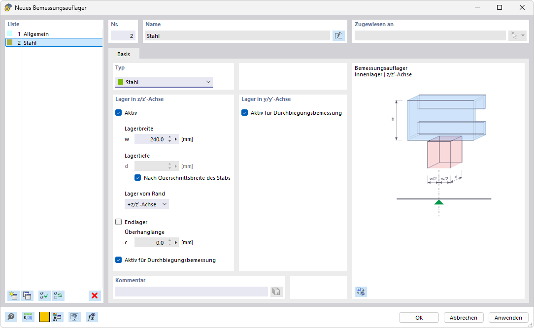
Boîte de dialogue « Nouvel appui de calcul »

Boite de dialogue « Nouvelle appui de vérification »

L'image montre une boîte de dialogue pour créer un nouvel appui de calcul. Elle contient différents champs de saisie et options de sélection. La boîte de dialogue permet de définir des réglages personnalisés pour la transmission des charges. L’utilisateur a la possibilité de saisir des paramètres spécifiques pour la conception structurelle.
  • Appui de calcul
Partager