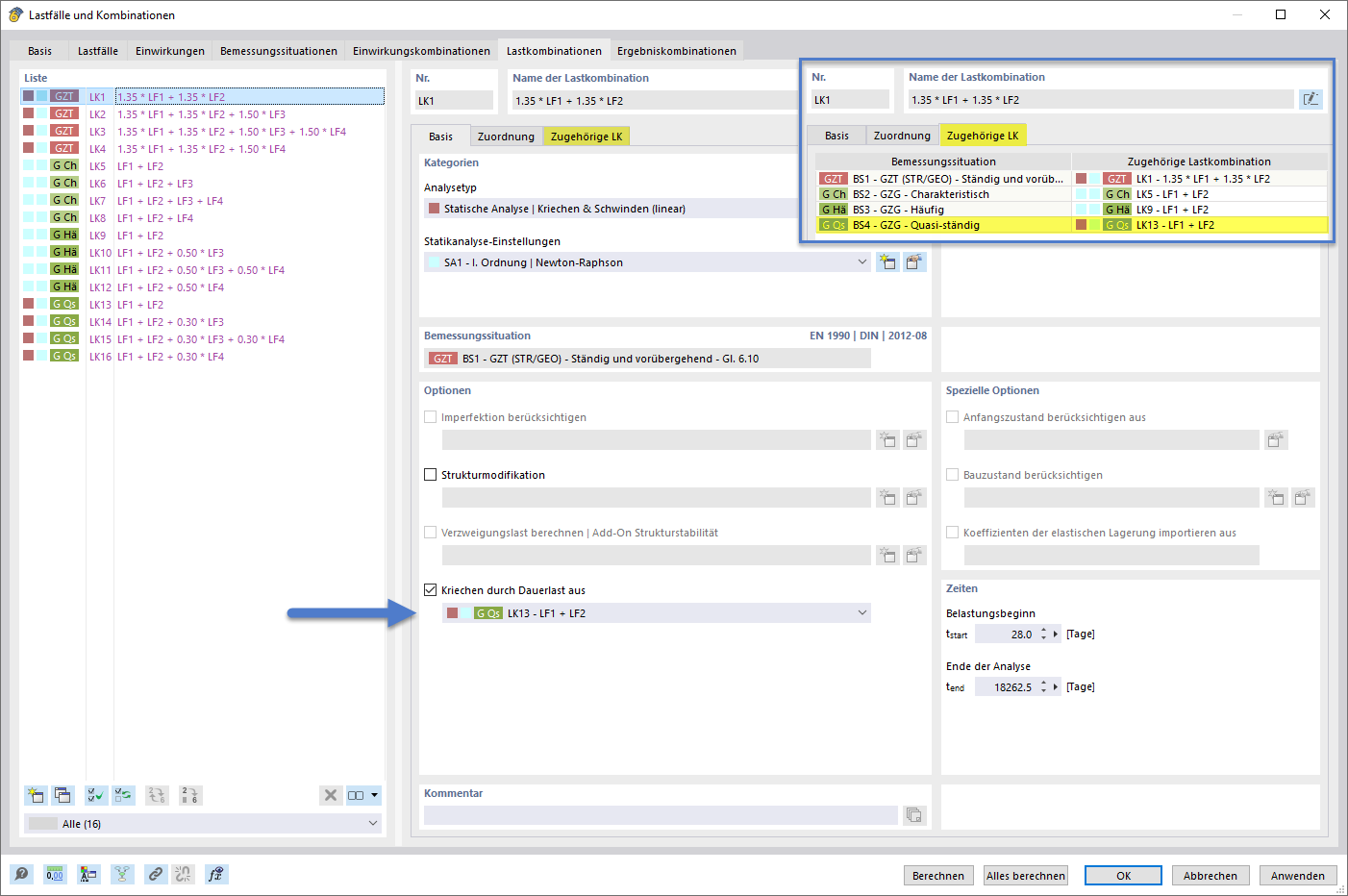
Définir la charge permanente à l’origine de fluage via l’Assistant de combinaison et les combinaisons associées
Définition de la charge permanente générant un fluage à l’aide de l’assistant de combinaisons et des combinaisons associées
Paramétrage de charge continue générant fluage à l’aide de l’assistant de combinaison et de ses combinaisons
Définir la charge permanente à l’origine de fluage via l’Assistant de combinaison et les combinaisons associées
Définition de la charge permanente générant un fluage à l’aide de l’assistant de combinaisons et des combinaisons associées
Paramétrage de charge continue générant fluage à l’aide de l’assistant de combinaison et de ses combinaisons
29.01.2026
061167
  • RFEM 6
  • Vérification du béton pour RFEM 6
  • Vérification du béton pour RSTAB 9
    • Structures en béton
    • Conception et calcul de structure
    • Analyse non linéaire

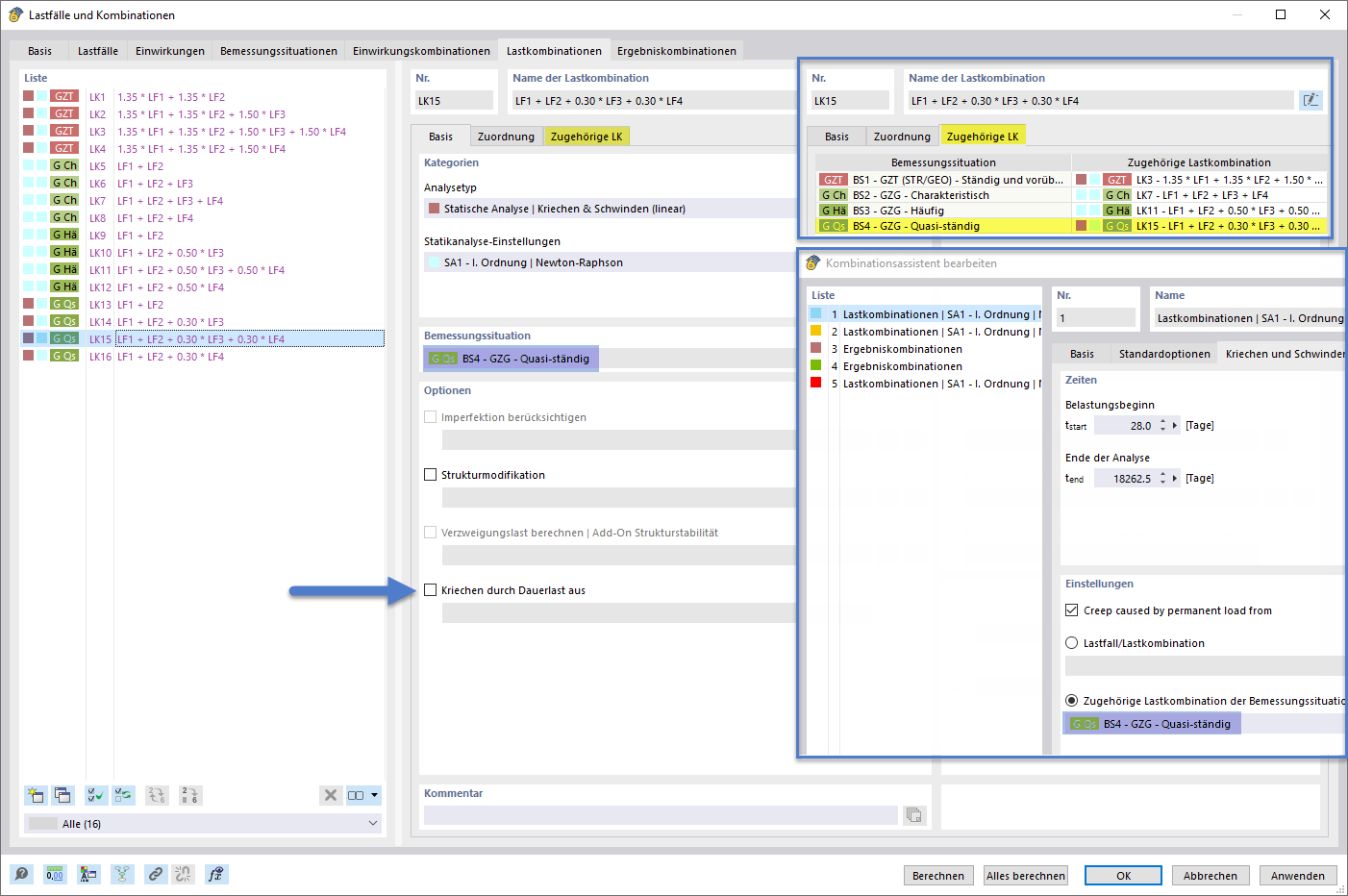
Définition de charge de durée, générant un fluage, avec l'assistant de combinaisons

Définir la charge permanente à l’origine de fluage via l’Assistant de combinaison et les combinaisons associées

Définir des charges permanentes générant le fluage à l’aide de l’assistant de combinaisons et de combinaisons associées.
  • Assistant de combinaisons
  • Charge permanente
  • Fluage
  • Analyse
  • Type
  • Combinatoire
  • Linéaire
  • Associé
Partager
29.01.2026
061168
  • RFEM 6
  • Vérification du béton pour RFEM 6
  • Vérification du béton pour RSTAB 9
    • Structures en béton
    • Conception et calcul de structure
    • Analyse non linéaire
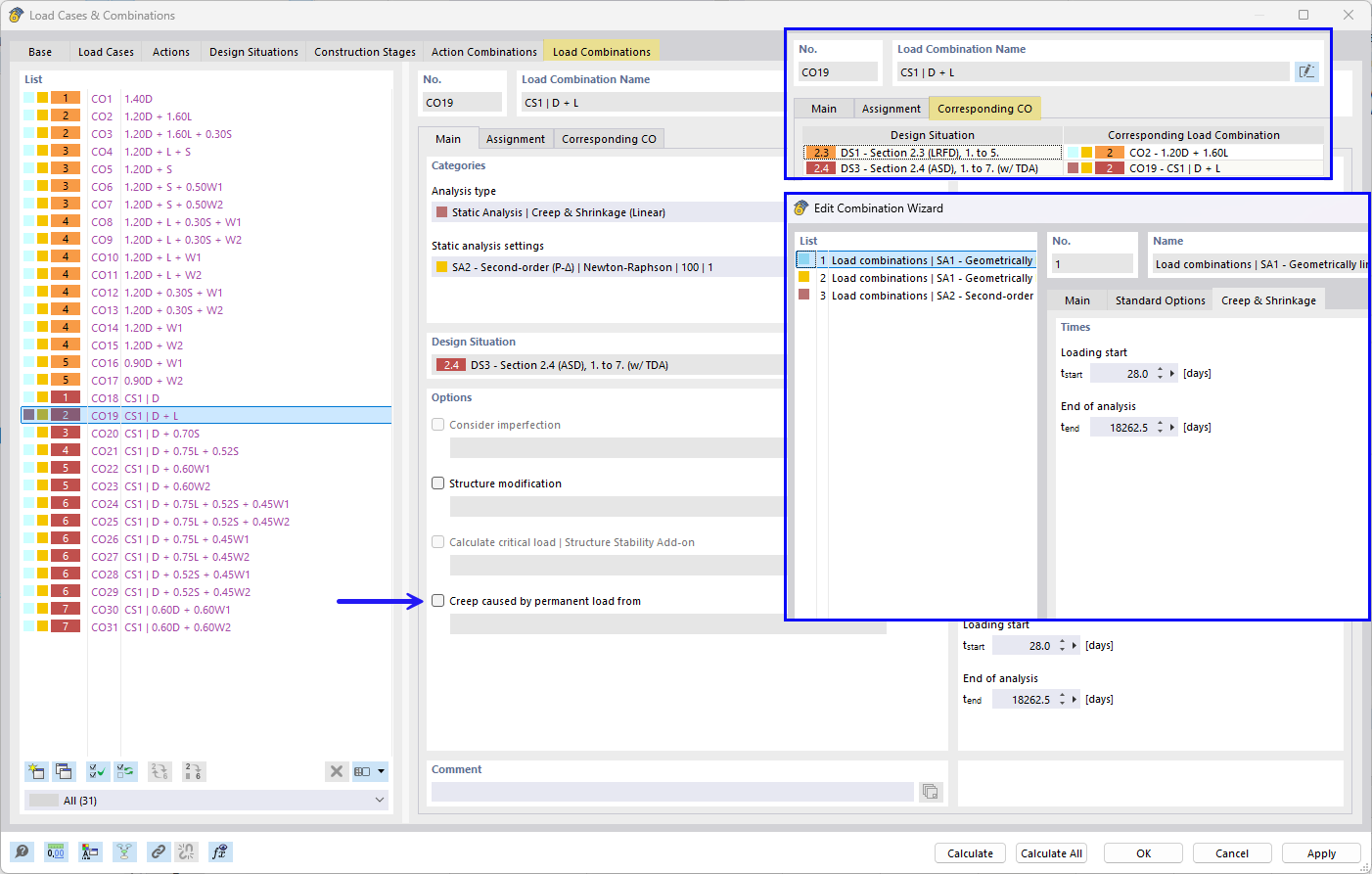
Définition de la charge de longue durée générant le fluage à l’aide de l’assistant de combinaison et de ses combinaisons
Définition de la charge permanente générant un fluage à l’aide de l’assistant de combinaisons et des combinaisons associées

Définir la charge permanente générant fluage à l’aide de l’assistant de combinaison et ses combinaisons correspondantes
  • Assistant de combinaisons
  • Charge permanente
  • Fluage
  • Analyse
  • Type
  • Combinaisons
  • Linéaire
  • Associé
Partager
29.01.2026
061169
  • RFEM 6
  • Vérification du béton pour RFEM 6
  • Vérification du béton pour RSTAB 9
    • Structures en béton
    • Conception et calcul de structure
    • Analyse non linéaire
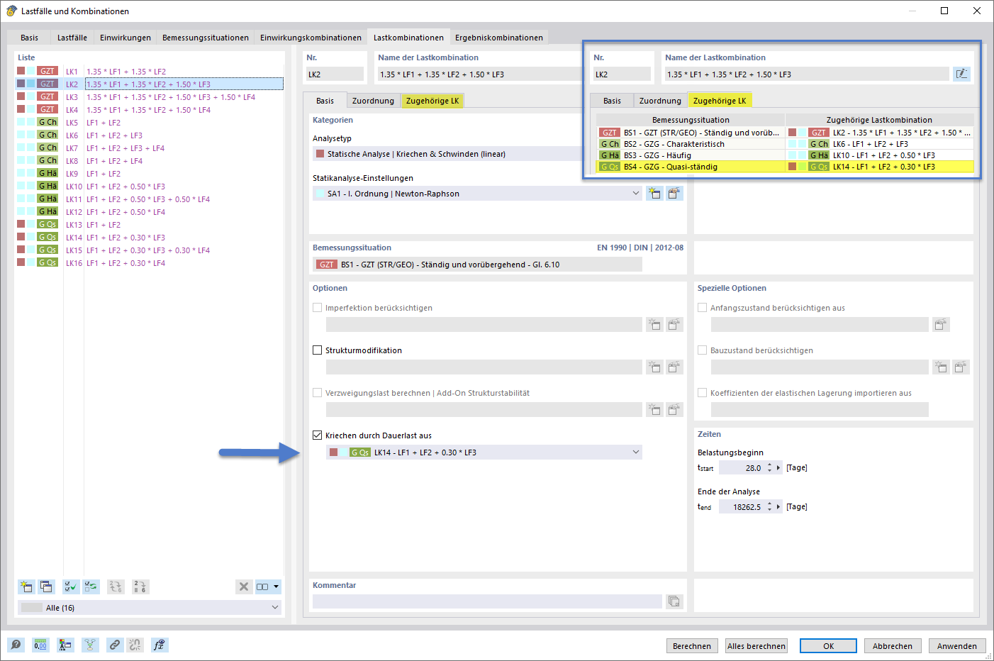
Définir la charge permanente générant du fluage avec l’assistant de combinaisons et les combinaisons correspondantes
Paramétrage de charge continue générant fluage à l’aide de l’assistant de combinaison et de ses combinaisons

Utilisation de l’assistant pour créer des combinaisons de charge générant du fluage et les combinaisons correspondantes
  • Assistant de combinaisons
  • Charge permanente
  • Fluage
  • Analyse
  • Type
  • Combinaison
  • Linéaire
  • Associé
Partager