Rapport d’impression avec données de vérification de l’acier
Rapport d’impression avec données de vérification de l’acier
26.02.2026
061588
  • RFEM 6

Rapport d’impression avec les données de vérification de l’acier

Rapport d’impression avec données de vérification de l’acier

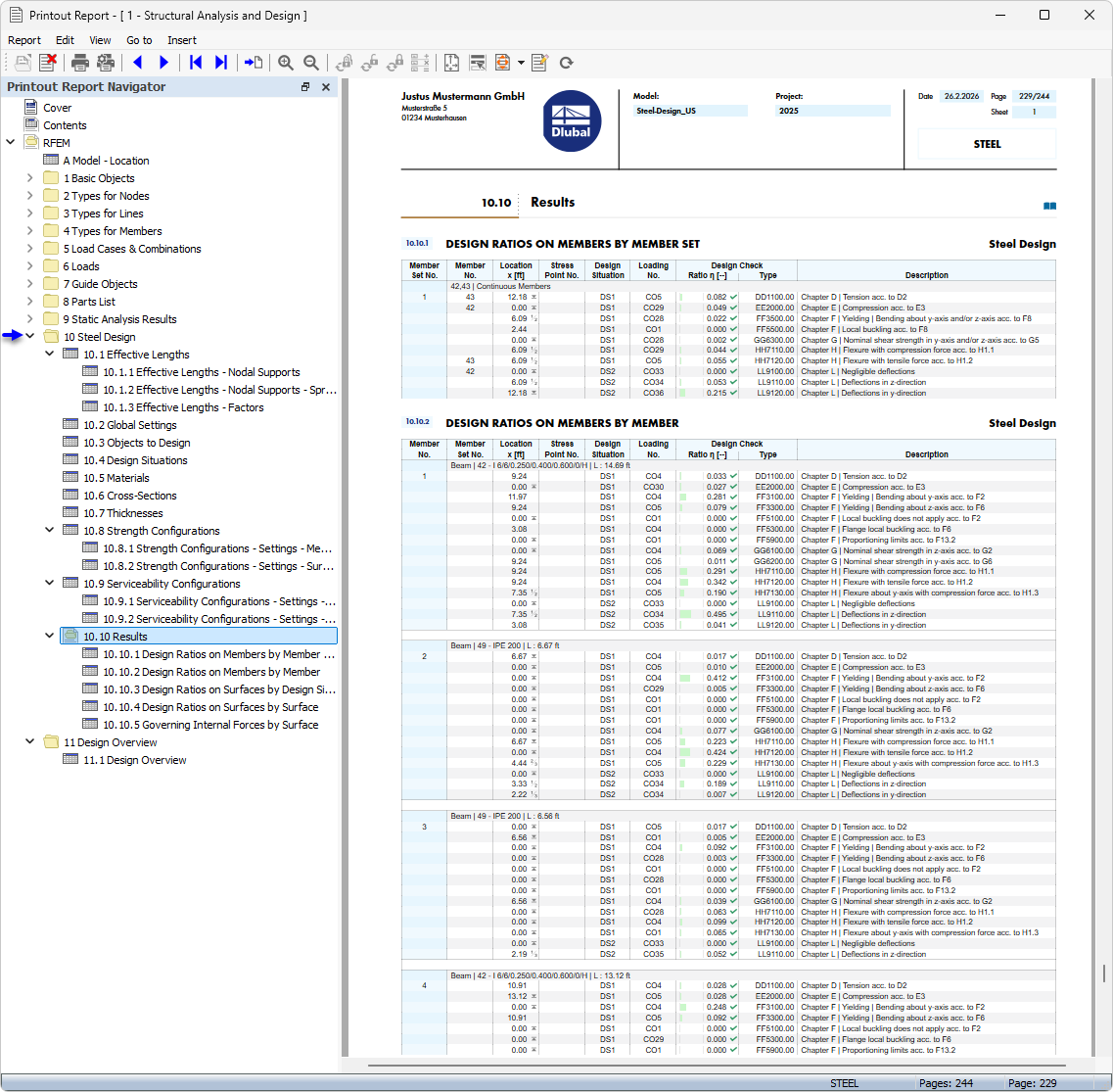
L'image montre un rapport d’impression contenant des données complètes sur la vérification de l’acier. Ces rapports sont essentiels pour la documentation des résultats des calculs en ingénierie. Doté de résultats de calcul détaillés, il soutient la traçabilité et l’assurance qualité des processus de planification. Ces impressions servent de justificatif de calcul de la portance des éléments en acier.
  • Rapport d'impression
  • Vérification de l'acier
Partager