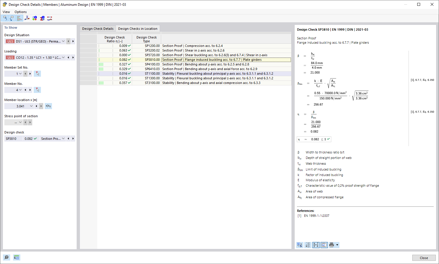
Vérifications à la position
Vérifications à la position
12.03.2026
061783
  • Vérification de l’aluminium pour RFEM 6

Vérification au point

Vérifications à la position

  • Vérification de points
Partager