Gestionnaire du protocole d'impression avec chapitres pour les coûts
Gestionnaire du protocole d'impression avec chapitres pour les coûts
27.03.2026
062041
  • RFEM 6

Gestionnaire de protocole d'impression avec chapitres pour les coûts

Gestionnaire du protocole d'impression avec chapitres pour les coûts

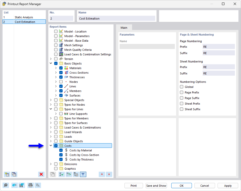
Le gestionnaire de protocole d’impression affiche différents chapitres utilisés pour l’analyse des coûts et la création de documentations pour les projets de construction. Les chapitres sont clairement structurés et permettent une évaluation et une présentation complètes des coûts du projet ainsi que de la documentation associée. Le gestionnaire est un outil important pour la planification et la gestion globales des projets de construction.
  • Gestionnaire de rapport d’impression
  • Rapport d’impression
  • Coûts
  • Estimation des coûts
  • Documentation
Partager