Gestionnaire de protocole d’impression avec chapitres pour les émissions
Gestionnaire de protocole d’impression avec chapitres pour les émissions
30.03.2026
062050
  • RFEM 6

Gestionnaire de protocole d’impression avec chapitres pour les émissions

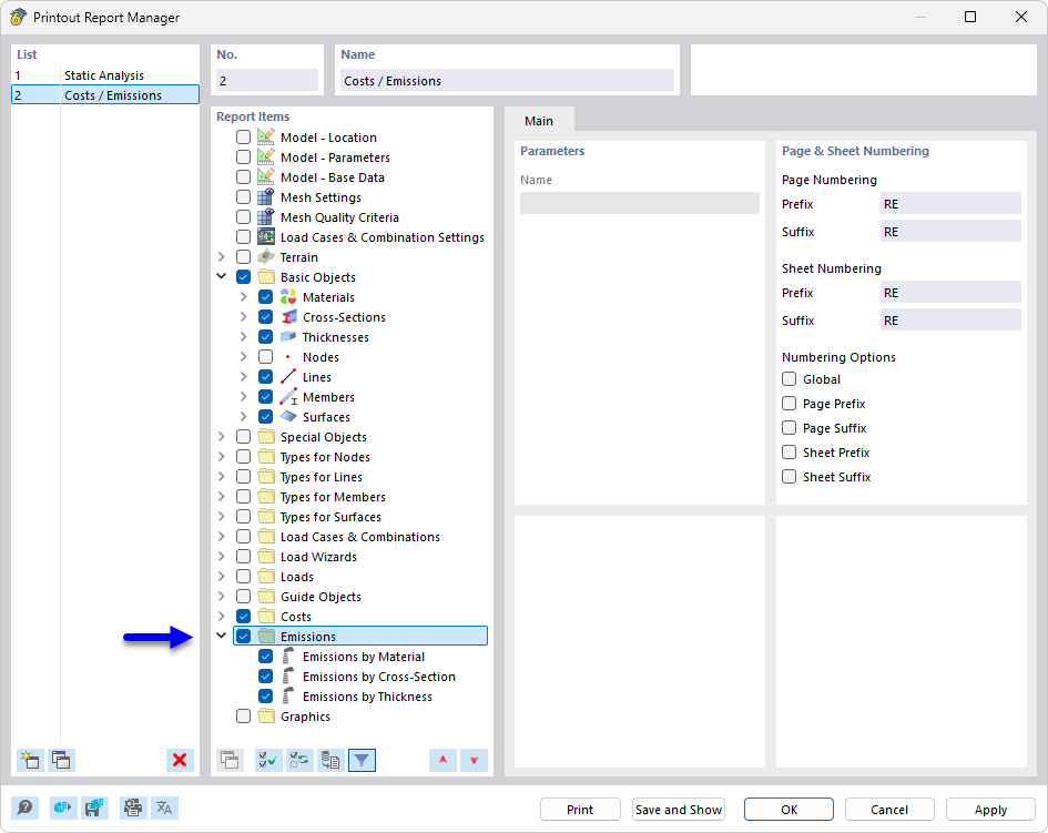
Le gestionnaire de protocole d’impression affiche différents chapitres à sélectionner pour la documentation des projets de construction. Les chapitres disponibles comprennent des domaines détaillés tels que les émissions et la compilation de documentations. Cette fonction optimise la vue d’ensemble et permet de gérer efficacement des protocoles spécifiques. L’outil est essentiel pour créer des rapports cohérents et complets dans le domaine de l’ingénierie.
  • Gestionnaire du protocole d'impression
  • protocole d'impression
  • émission
  • CO2
  • documentation
Partager