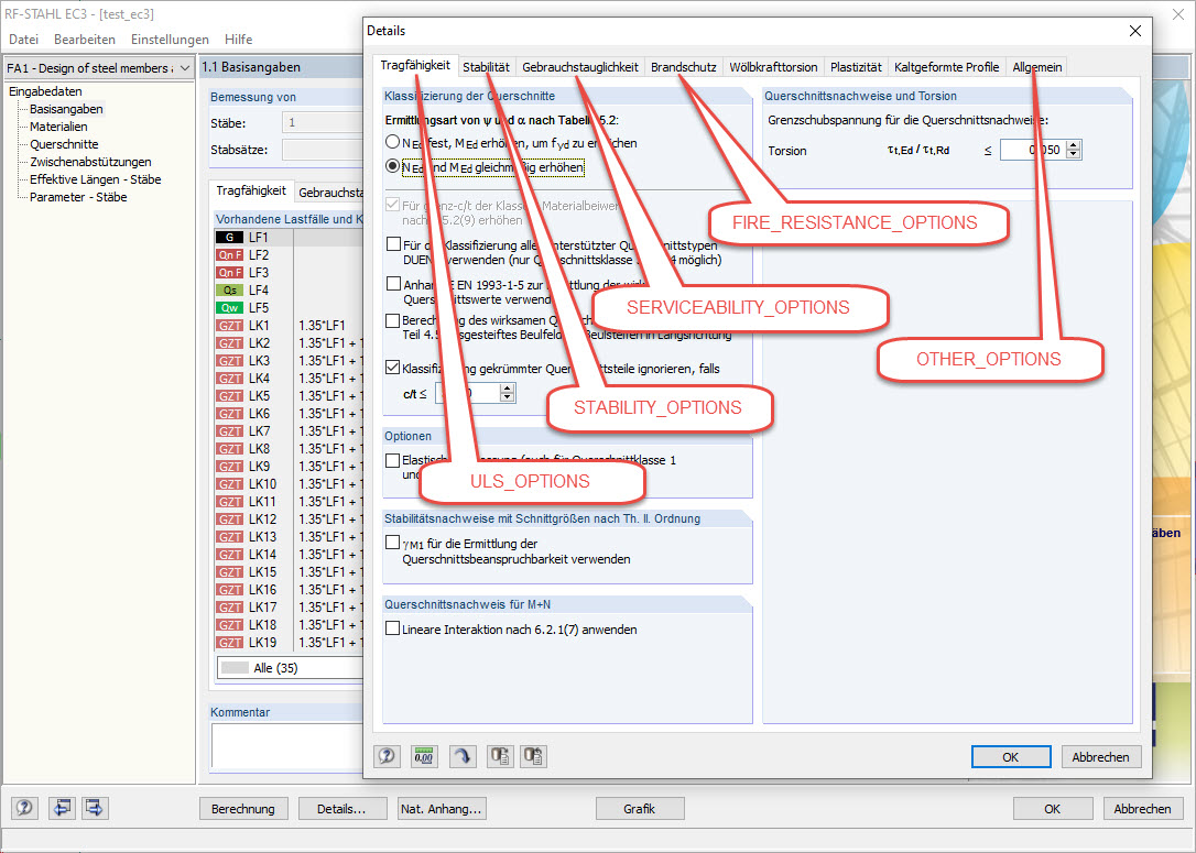
Dettagli della finestra di dialogo del modulo aggiuntivo STEEL EC3 con i tipi di variabili corrispondenti per la programmazione COM
Dettagli della finestra di dialogo del modulo aggiuntivo STEEL EC3 con i tipi di variabili corrispondenti per la programmazione COM
2024-05-30
019626
  • RFEM 5
  • RSTAB 8
  • RF-STEEL EC3 5
    • ACCIAIO EC3 8
    • Eurocode 3

Dettagli della finestra di dialogo del modulo aggiuntivo STEEL EC3 con i tipi di variabili corrispondenti per la programmazione COM

Usato in
  • Modifica dei dettagli e dell'Appendice nazionale in STEEL EC3 tramite COM
Condividi