Visualizzazione dei carichi determinanti
Modello RFEM con carichi permanenti e variabili
  • Visualizzatore 3D
  • 3D Viewer | Babylon
  • Realtà virtuale
Tabella 1.2 Materiali
Tensioni e deformazioni previste determinate con RF-CONCRETE Members
Armatura necessaria determinata con RF-CONCRETE Members
Armatura prevista determinata da RF-CONCRETE Members
Avviso sulla spaziatura massima consentita per le staffe
Trave isostatica
  • Visualizzatore 3D
  • 3D Viewer | Babylon
  • Realtà virtuale
Visualizzazione dei carichi determinanti
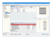
Modello RFEM con carichi permanenti e variabili
Tabella 1.2 Materiali
Tensioni e deformazioni previste determinate con RF-CONCRETE Members
Armatura necessaria determinata con RF-CONCRETE Members
Armatura prevista determinata da RF-CONCRETE Members
Avviso sulla spaziatura massima consentita per le staffe
Trave isostatica
2024-05-30
020374
  • RFEM 5
  • RF-CONCRETE 5
  • Strutture in calcestruzzo
    • Eurocode 2

Visualizzazione dei carichi determinanti

Usato in
  • Calcolo delle armature di una tirante
Condividi
2024-05-30
020372
  • RFEM 5
  • RF-CONCRETE 5
  • Strutture in calcestruzzo
    • Eurocode 2
Modello RFEM con carichi permanenti e variabili
Usato in
  • Calcolo delle armature di una tirante
Modello 3D
Ulteriori informazioni sul modello 3D
  • Trave isostatica tesa
Specifiche
Numero di nodi 2
Numero di linee 1
Numero di aste 1
Numero di casi di carico 2
Nr. di combinazioni di carico 8
Nr. di combinazioni di risultati 4
Peso totale 0,500 t
Dimensioni (metriche) 5.246 x 0.246 x 0.246 m
Dimensioni (imperiali) 17.21 x 0.81 x 0.81 feet
Versione del programma 5.23.02
Condividi
2024-05-30
020373
  • RFEM 5
  • RF-CONCRETE 5
  • Strutture in calcestruzzo
    • Eurocode 2
Tabella 1.2 Materiali
Usato in
  • Calcolo delle armature di una tirante
Condividi
2024-05-30
020375
  • RFEM 5
  • RF-CONCRETE 5
  • Strutture in calcestruzzo
    • Eurocode 2
Tensioni e deformazioni previste determinate con RF-CONCRETE Members
Usato in
  • Calcolo delle armature di una tirante
Condividi
2024-05-30
020376
  • RFEM 5
  • RF-CONCRETE 5
  • Strutture in calcestruzzo
    • Eurocode 2
Armatura necessaria determinata con RF-CONCRETE Members
Usato in
  • Calcolo delle armature di una tirante
Condividi
2024-05-30
020377
  • RFEM 5
  • RF-CONCRETE 5
  • Strutture in calcestruzzo
    • Eurocode 2
Armatura prevista determinata da RF-CONCRETE Members
Usato in
  • Calcolo delle armature di una tirante
Condividi
2024-05-30
020378
  • RFEM 5
  • RF-CONCRETE 5
  • Strutture in calcestruzzo
    • Eurocode 2
Avvertenza sulla spaziatura massima consentita per le staffe
Avviso sulla spaziatura massima consentita per le staffe

Usato in
  • Calcolo delle armature di una tirante
Condividi
2024-05-30
020380
  • RFEM 5
  • Strutture in calcestruzzo
Trave isostatica
Usato in
  • Calcolo delle armature di una tirante
Modello 3D
Ulteriori informazioni sul modello 3D
  • Trave isostatica tesa
Specifiche
Numero di nodi 2
Numero di linee 1
Numero di aste 1
Numero di casi di carico 2
Nr. di combinazioni di carico 8
Nr. di combinazioni di risultati 4
Peso totale 0,500 t
Dimensioni (metriche) 5.246 x 0.246 x 0.246 m
Dimensioni (imperiali) 17.21 x 0.81 x 0.81 feet
Versione del programma 5.23.02
Condividi