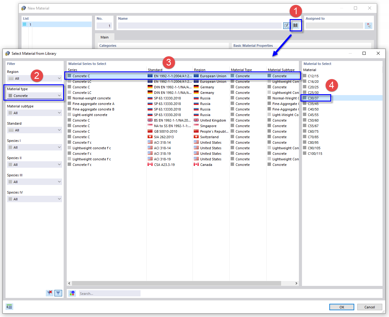
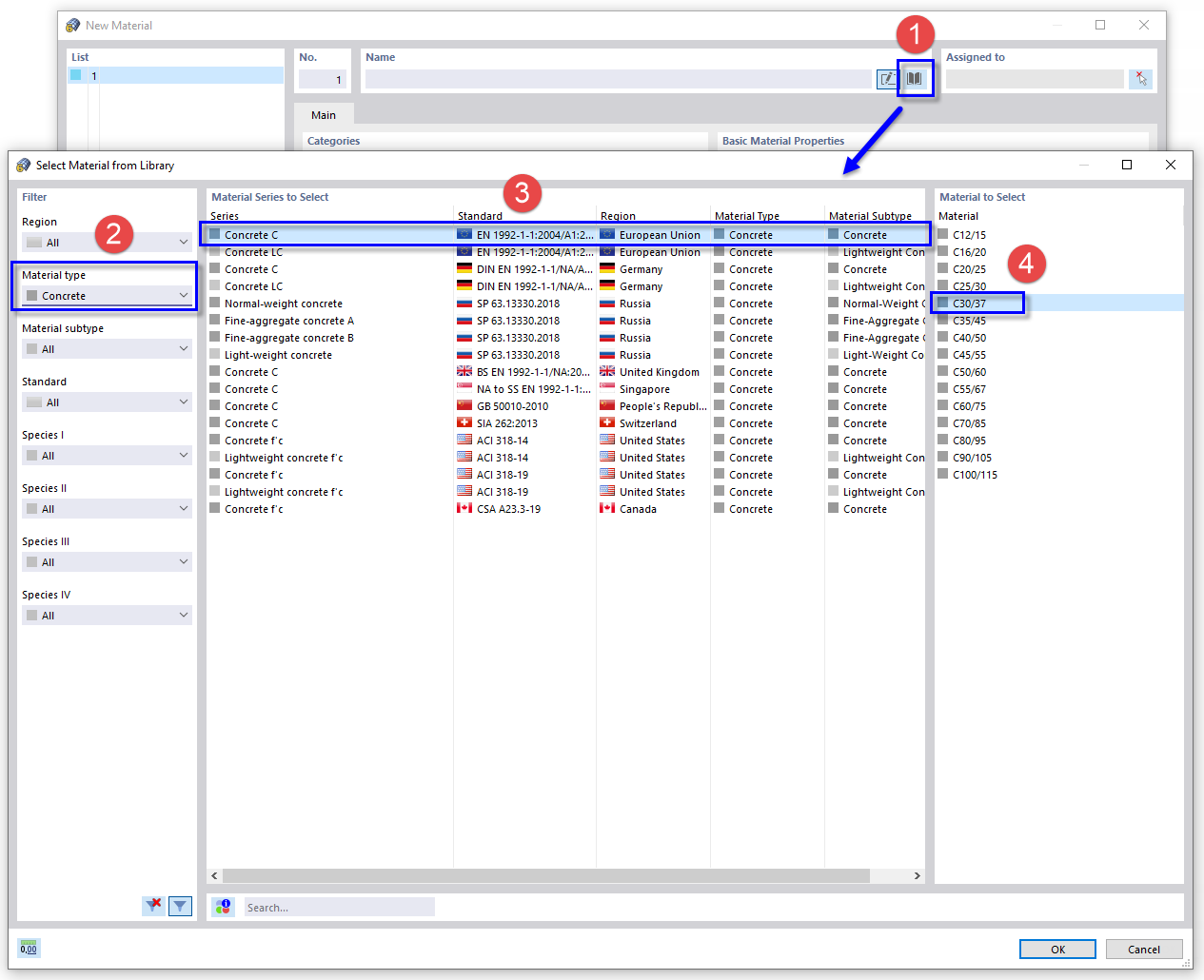
Selezione del materiale del calcestruzzo dalla libreria
Selezione del materiale del calcestruzzo dalla libreria
2024-03-09
021900
  • RFEM 6

Selezione del materiale del calcestruzzo dalla libreria

Condividi