Scheda "Combinazioni di carico"
Scheda "Combinazioni di carico"
2024-03-09
022112
  • RFEM 6

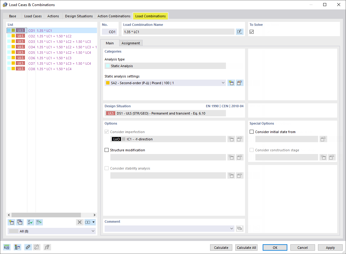
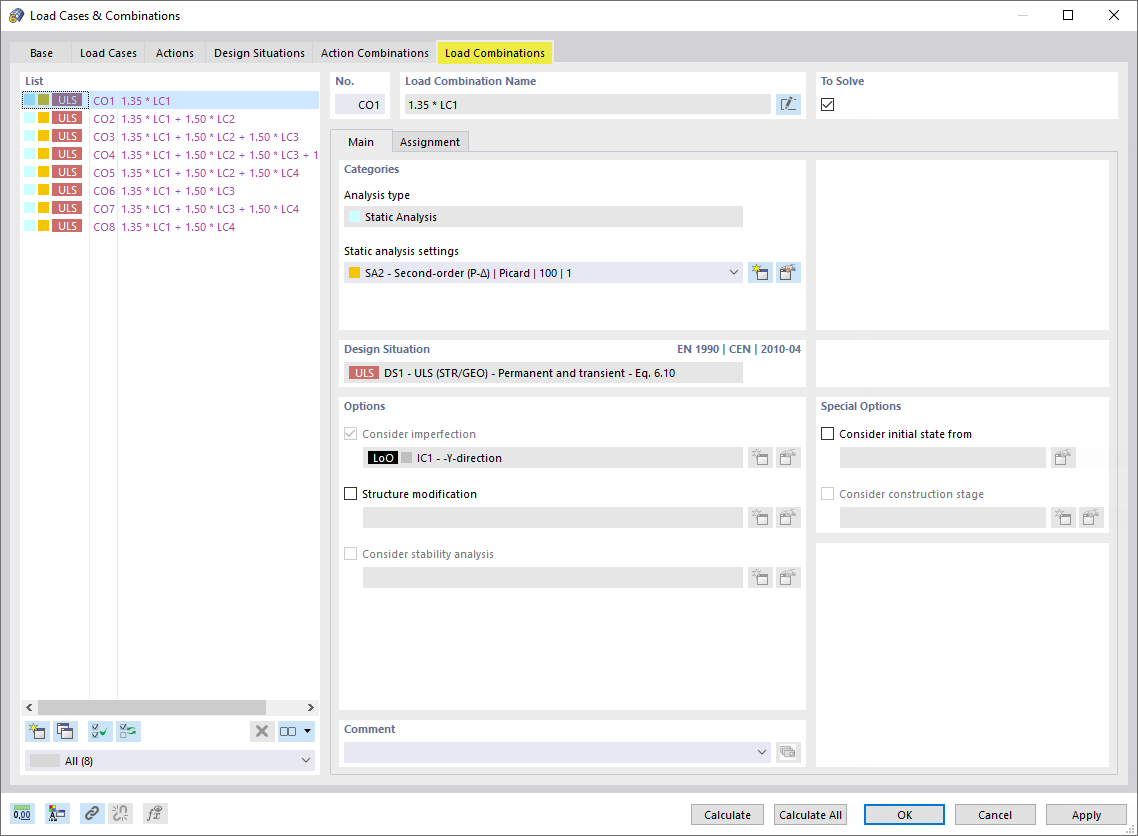
Scheda "Combinazioni di carico"

Condividi