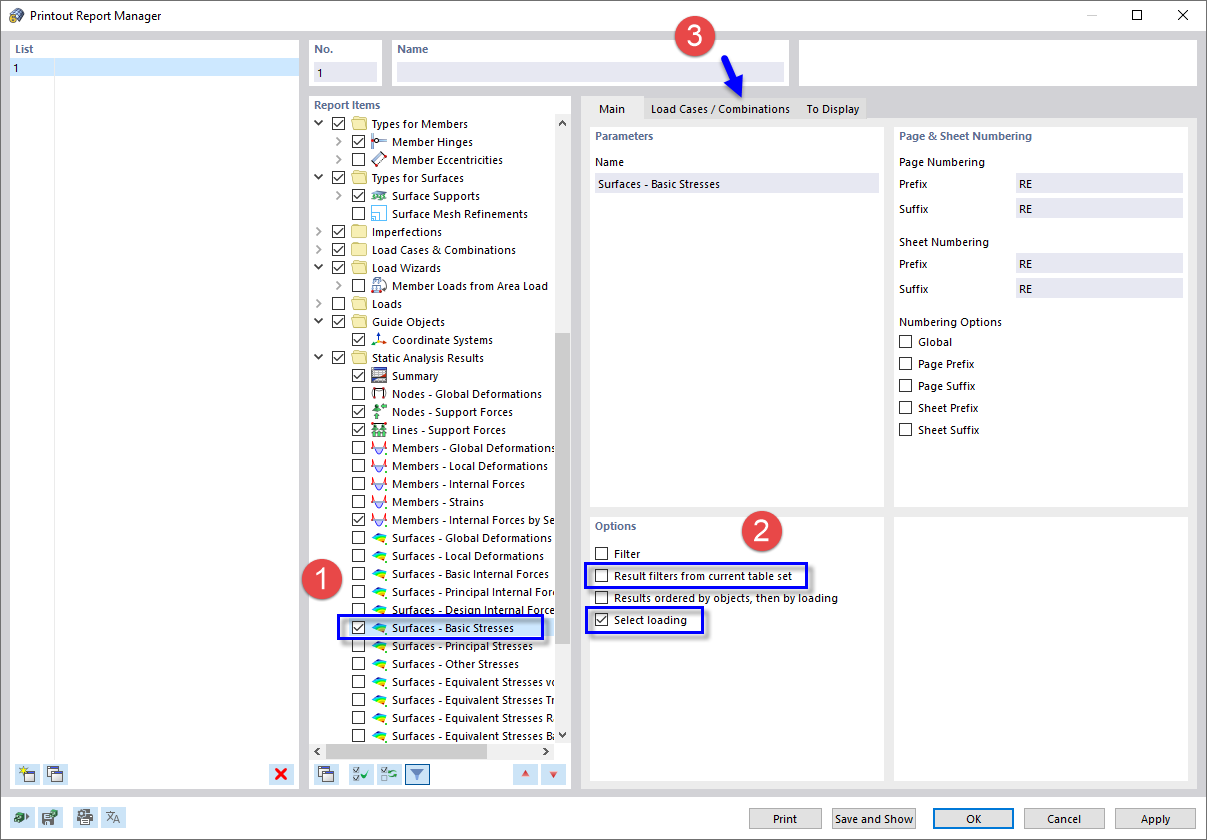
Selezione dei dati della relazione di calcolo
Selezione dei dati della relazione di calcolo
2024-03-09
022198
  • RFEM 5

Selezione dei dati della relazione di calcolo

Condividi