Definizione manuale della combinazione di carichi
Definizione manuale della combinazione di carichi
2025-07-03
023393
  • RFEM 6

Definizione manuale di una combinazione di carico

Definizione manuale della combinazione di carichi

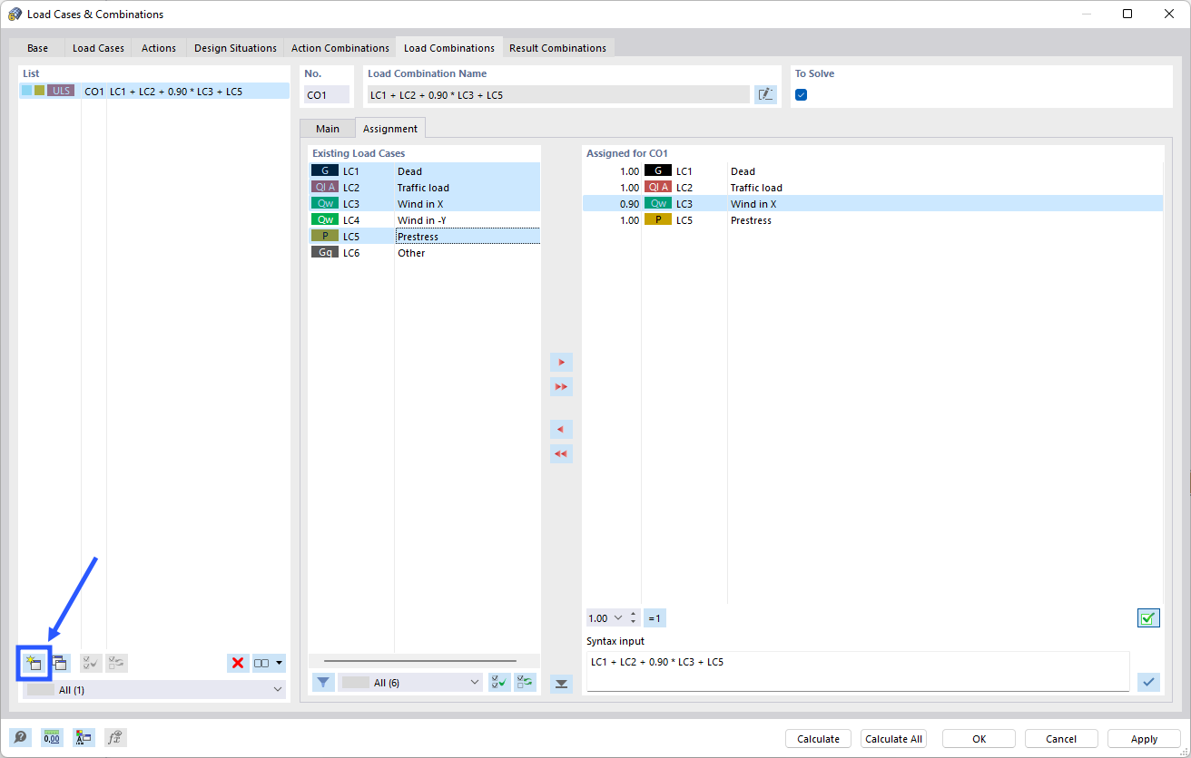
L'immagine mostra il processo di definizione manuale di una combinazione di carichi nel software Dlubal. Viene visualizzata una finestra di dialogo che consente l'impostazione della selezione di casi di carico e i relativi coefficienti. Questo è importante per calcoli strutturali precisi e l'ottimizzazione del carico strutturale.
  • Combinazione di carichi
  • Manuale
Condividi