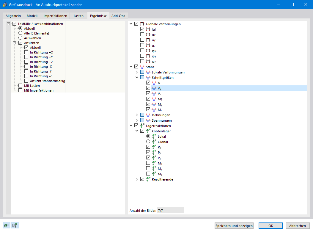
Stampa multipla dei risultati
Stampa multipla dei risultati
2024-05-30
023910
  • RFEM 6
  • RSTAB 9

Stampa multipla dei risultati

Usato in
  • Stampa multipla di grafiche
Condividi