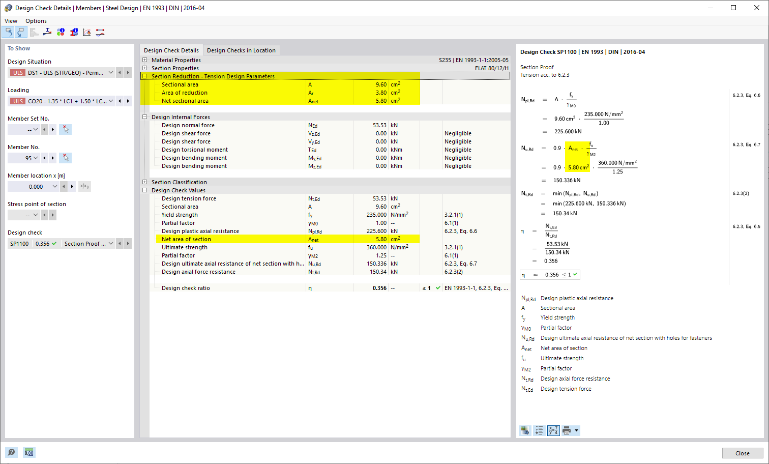
Dettagli di progetto di progetto in acciaio - progetto di trazione con indebolimento della sezione trasversale locale
Dettagli di progetto di progetto in acciaio - progetto di trazione con indebolimento della sezione trasversale locale
2024-03-09
024804
  • RFEM 6

Dettagli di progetto di progetto in acciaio - progetto di trazione con indebolimento della sezione trasversale locale

Condividi