Visualizzazione dettagliata dei dettagli di verifica con tabelle e risultati grafici. Informazioni chiaramente strutturate sulle verifiche normative.
Visualizzazione chiara dei dettagli di verifica, input, risultati intermedi e finali
Visualizzazione dettagliata dei dettagli di verifica con tabelle e risultati grafici. Informazioni chiaramente strutturate sulle verifiche normative.
Visualizzazione chiara dei dettagli di verifica, input, risultati intermedi e finali
2024-05-30
027044
  • Verifica calcestruzzo per RFEM 6
  • Verifica calcestruzzo per RSTAB 9
  • Strutture in calcestruzzo

Collegamento tra risultati in formato tabella e grafico

Visualizzazione dettagliata dei dettagli di verifica con tabelle e risultati grafici. Informazioni chiaramente strutturate sulle verifiche normative.

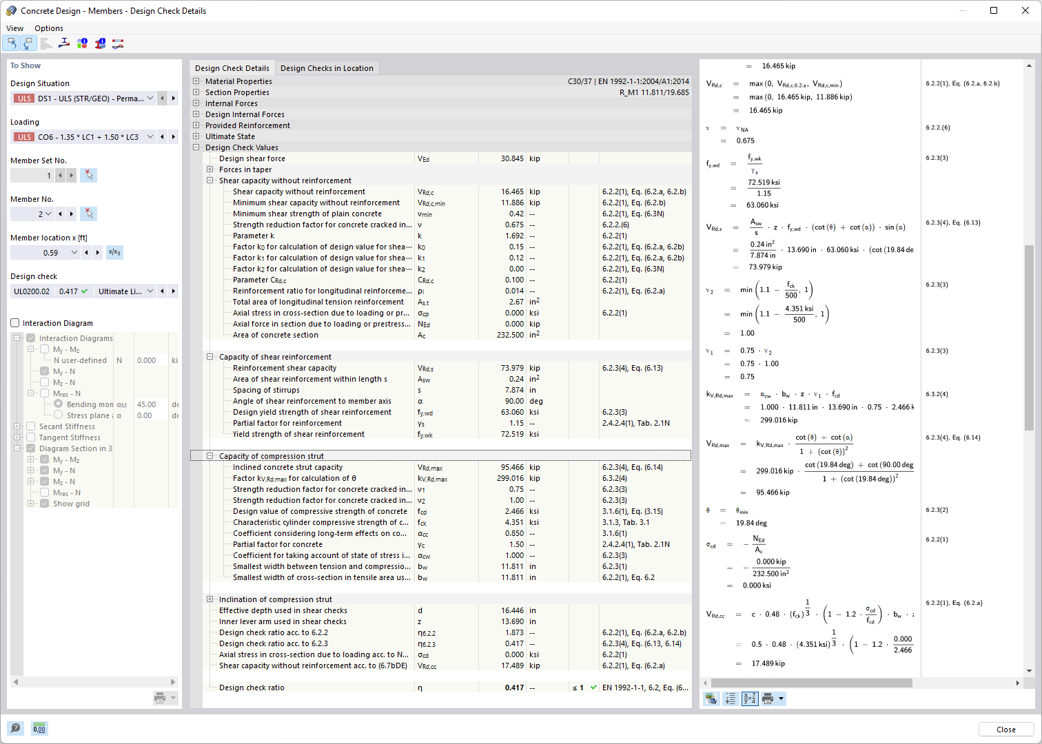
Il programma visualizza i risultati della verifica calcestruzzo in tabelle e grafici, mostrando una disposizione strutturata degli input, dei risultati intermedi e finali. Grazie alla documentazione dettagliata, sono visibili le verifiche normative, comprese la resistenza e l’idoneità all’uso. Una finestra delle informazioni offre una panoramica del processo di calcolo con formule e fonti normative.
  • Verifica calcestruzzo
  • Mostra dettagli di progetto
  • Controlla verifiche della norma
  • SLU e SLE
  • Regole costruttive della norma
  • Cemento armato
  • Calcestruzzo
  • Progetto
Usato in
  • Verifica calcestruzzo | Documentazione dettagliata delle verifiche nei componenti
Condividi
2025-03-24
027045
  • Verifica calcestruzzo per RFEM 6
  • Verifica calcestruzzo per RSTAB 9
  • Strutture in calcestruzzo
Risultato statico dettagliato
Visualizzazione chiara dei dettagli di verifica, input, risultati intermedi e finali

L'immagine mostra un elenco dettagliato e una rappresentazione dei dettagli di verifica nel contesto della verifica del calcestruzzo. Offre una panoramica strutturata dei valori di input, dei risultati intermedi e dei risultati finali di ciascun progetto. I controlli analizzano sia la resistenza che l'uso e tengono conto dei requisiti strutturali dello standard. Queste informazioni complete aiutano gli ingegneri con precisi progetto edilizi.
  • Verifiche di calcestruzzo
  • Codici di progettazione
  • Controllo della resistenza
  • Assicurare l'idoneità al servizio
  • Applicare le regole costruttive
  • Calcestruzzo armato
  • Calcestruzzo
  • Progettazione
Condividi