Rappresentazione della deformazione lineare elastica e fessurata in sezioni in cemento armato, Focus su Stato I e Stato II.
Deformazione degli elementi in calcestruzzo nello Stato II con irrigidimento in trazione secondo le norme
Rappresentazione della deformazione lineare elastica e fessurata in sezioni in cemento armato, Focus su Stato I e Stato II.
Deformazione degli elementi in calcestruzzo nello Stato II con irrigidimento in trazione secondo le norme
2024-05-30
027057
  • Verifica calcestruzzo per RFEM 6
  • Verifica calcestruzzo per RSTAB 9
  • Strutture in calcestruzzo

Spostamento generalizzato elastico lineare (superiore) e spostamento considerando Stato II (inferiore)

Rappresentazione della deformazione lineare elastica e fessurata in sezioni in cemento armato, Focus su Stato I e Stato II.

L'immagine mostra l'analisi comparativa di una deformazione in calcestruzzo armato in condizioni elastiche lineari e dopo la Fase II. In alto c'è la deformazione nella Fase I, in basso la deformazione modificata con irrigidimento a trazione. Si considera la rigidezza nello stato fessurato e l'irrigidimento a trazione secondo la norma. Illustra il calcolo della deformazione efficace per diversi stati del calcestruzzo.
  • Deformazione elastica lineare
  • Fase II calcestruzzo armato
  • Calcestruzzo fessurato
  • Irrigidimento sotto trazione
  • Calcestruzzo armato
  • Calcestruzzo
  • Progettazione
Usato in
  • Verifica calcestruzzo | Determinazione della deformazione nello stato II
Condividi
2025-03-24
027058
  • Verifica calcestruzzo per RFEM 6
  • Verifica calcestruzzo per RSTAB 9
  • Strutture in calcestruzzo
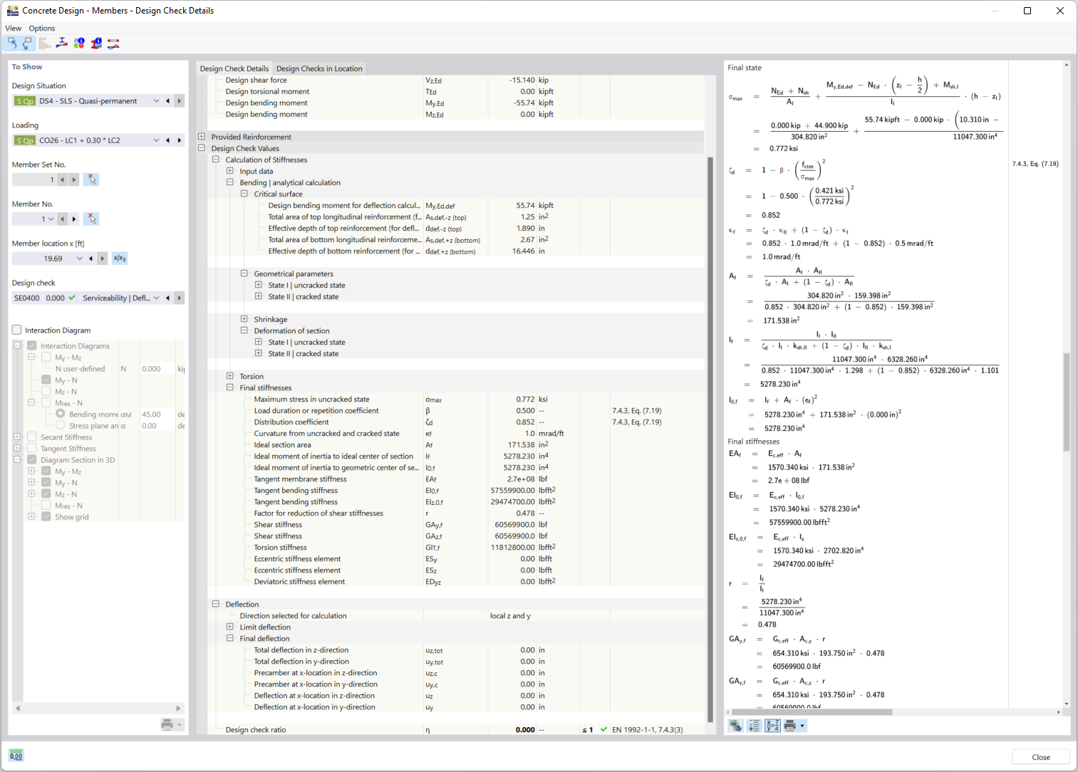
Dettagli di verifica per la considerazione della sezione in fessurata
Deformazione degli elementi in calcestruzzo nello Stato II con irrigidimento in trazione secondo le norme

L'immagine mostra gli aspetti tecnici del calcolo della deformazione degli elementi in cemento armato in fase II fessurata. Si evidenzia particolarmente il metodo della 'rigidezza a trazione' tra le fessure, considerato nella determinazione della rigidezza. Questo avviene secondo le norme di progettazione rilevanti, per garantire risultati precisi sulla capacità portante.
  • Deformazione di componenti in calcestruzzo
  • Stato II del calcestruzzo
  • Irrigidimento a trazione
  • Sezione fessurata
  • Verifica calcestruzzo armato
  • Irrigidimento a trazione
  • Codici di verifica
  • Calcestruzzo armato
  • Calcestruzzo
  • Progetto
Condividi