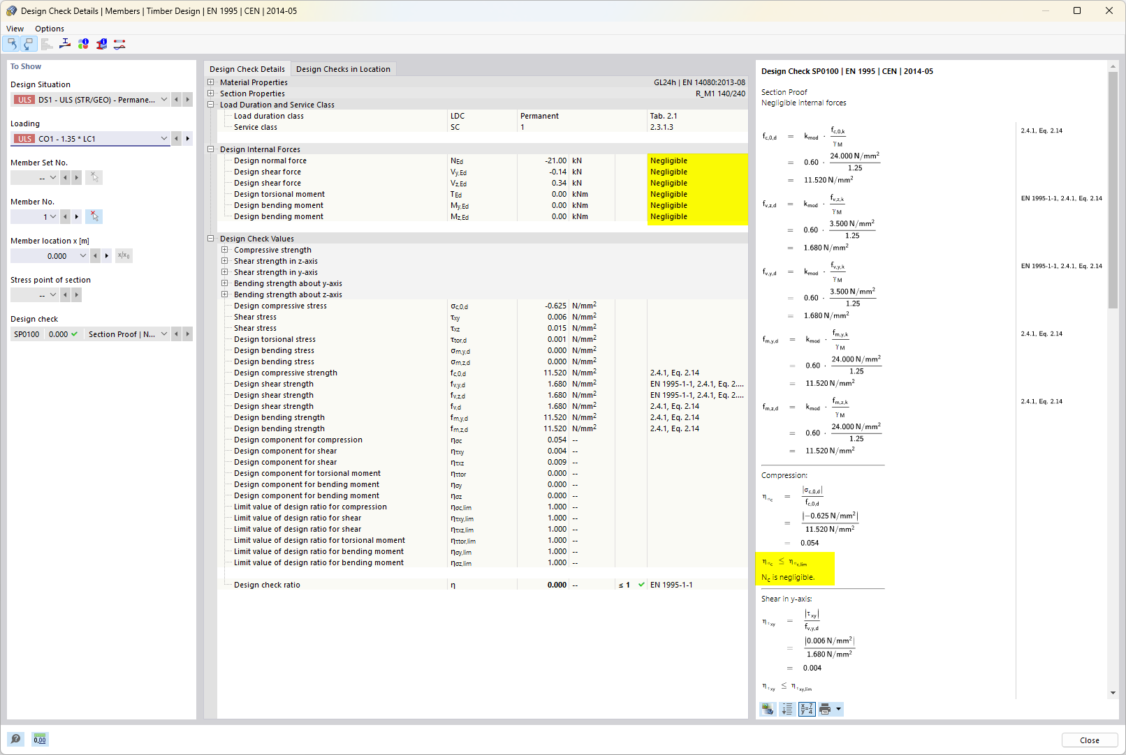
Verifica del legno - Dettagli di progetto per forze interne trascurabili
Verifica del legno - Dettagli di progetto per forze interne trascurabili
2024-05-30
027101
  • RFEM 6
  • RSTAB 9
  • Verifica legno per RFEM 6
    • Verifica legno per RSTAB 9

Verifica del legno - Dettagli di progetto per forze interne trascurabili

Usato in
  • Verifica delle strutture di legno | Resistenza e stabilità | Caratteristiche di resistenza della sezione
Condividi