Visualizzazione dell'utilizzo della sezione delle colonne in calcestruzzo nell'analisi RFEM.
Diagrammi d'interazione per una colonna
Dettagli di verifica per l'analisi di stabilità
Visualizzazione dell'utilizzo della sezione delle colonne in calcestruzzo nell'analisi RFEM.
Diagrammi d'interazione per una colonna
Dettagli di verifica per l'analisi di stabilità
2021-12-21
027121
  • Verifica calcestruzzo per RFEM 6
  • Verifica calcestruzzo per RSTAB 9
  • Strutture in calcestruzzo

Sfruttamento della sezione delle colonne

Visualizzazione dell'utilizzo della sezione delle colonne in calcestruzzo nell'analisi RFEM.

L'immagine mostra lo sfruttamento della sezione di pilastri in calcestruzzo analizzato con RFEM. La rappresentazione grafica illustra come i carichi si distribuiscono sui pilastri e quali zone raggiungono il massimo utilizzo. Vengono utilizzati diversi colori per indicare i gradi di sfruttamento. Questo aiuta gli ingegneri a valutare l'integrità strutturale e l'efficienza delle strutture portanti.
  • Classe di utilizzo sezione
  • Verifica calcestruzzo
  • Pilastri RFEM
  • Ingegneria civile
  • Progettazione strutturale
  • Calcestruzzo armato
  • Calcestruzzo
  • Progetto
Usato in
  • Verifica delle strutture di calcestruzzo | Pilastri | Progettazione/Risultati
Condividi
2026-01-02
027122
  • Verifica calcestruzzo per RFEM 6
  • Verifica calcestruzzo per RSTAB 9
  • Strutture in calcestruzzo
Diagrammi di interazione per una colonna
Diagrammi d'interazione per una colonna

  • Calcestruzzo armato
  • Calcestruzzo
  • Verifica
Condividi
2026-01-02
027123
  • Verifica calcestruzzo per RFEM 6
  • Verifica calcestruzzo per RSTAB 9
  • Strutture in calcestruzzo
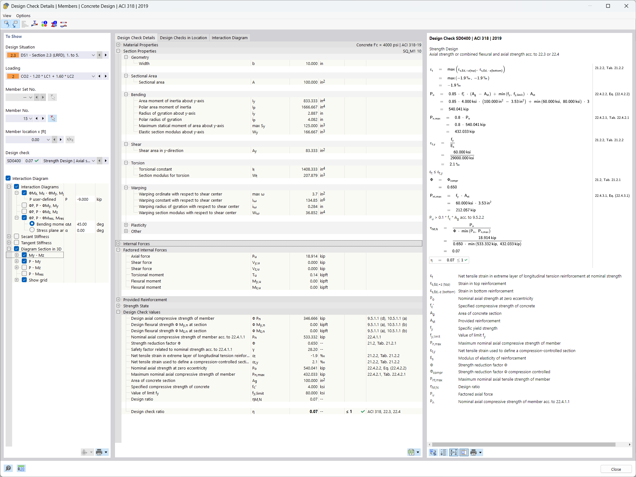
Dettagli di verifica per analisi di stabilità
Dettagli di verifica per l'analisi di stabilità

  • Calcestruzzo armato
  • Calcestruzzo
  • Verifica
Condividi