Calcolo a punzonamento per strutture in calcestruzzo armato in RFEM 6 con grafico per verifica delle sollecitazioni interne.
Impostazioni globali per il progetto
Situazione di progetto per la progettazione di calcestruzzo
dettagli di calcolo
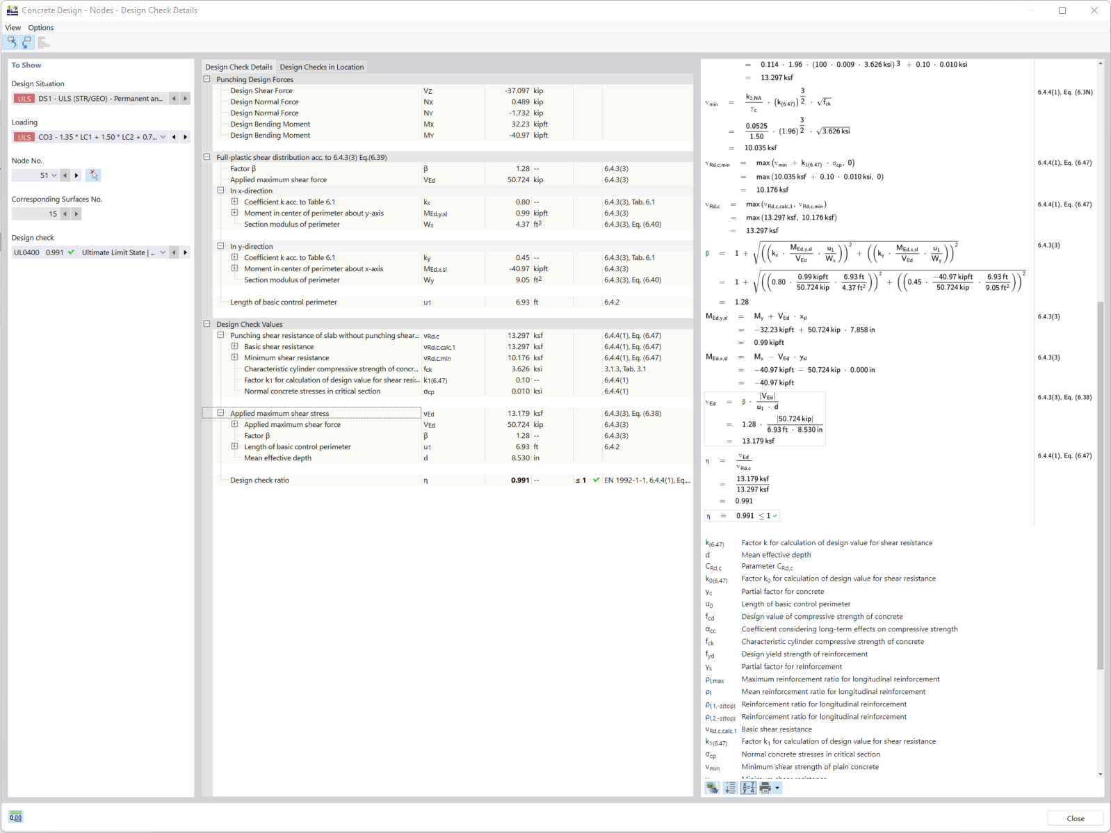
Calcolo a punzonamento per strutture in calcestruzzo armato in RFEM 6 con grafico per verifica delle sollecitazioni interne.
Impostazioni globali per il progetto
Situazione di progetto per la progettazione di calcestruzzo
dettagli di calcolo
2024-05-30
027298
  • Strutture in calcestruzzo

Verifica a Punzonamento nelle Strutture di Calcestruzzo Armato

Calcolo a punzonamento per strutture in calcestruzzo armato in RFEM 6 con grafico per verifica delle sollecitazioni interne.

L'immagine mostra il processo di verifica della punzonatura per strutture in calcestruzzo armato nel software RFEM 6. Un grafico dettagliato illustra come vengono controllati i valori delle forze interne rilevanti per garantire la capacità portante. L'obiettivo è valutare con precisione il rischio di punzonatura in punti critici come le piastre o le fondazioni.
  • Verifica a punzonamento
  • Strutture in calcestruzzo armato
  • RFEM 6
  • Controllo degli sforzi interni
  • Ingegneria civile
  • Calcestruzzo armato
  • Calcestruzzo
  • Punzonamento
Usato in
  • Verifica calcestruzzo | punzonamento | progettazione
Condividi
2024-03-09
027296
  • Strutture in calcestruzzo
Impostazioni globali per il progetto
Condividi
2024-03-09
027297
  • Strutture in calcestruzzo
Situazione di progetto per la progettazione di calcestruzzo
Condividi
2024-03-09
027314
  • Strutture in calcestruzzo
dettagli di calcolo
Condividi