Visualizzazione dei risultati, giunto in acciaio
  • Visualizzatore 3D
  • 3D Viewer | Babylon
  • Realtà virtuale
Giunti in acciaio, tabella con i risultati di RFEM 6
  • Visualizzatore 3D
  • 3D Viewer | Babylon
  • Realtà virtuale
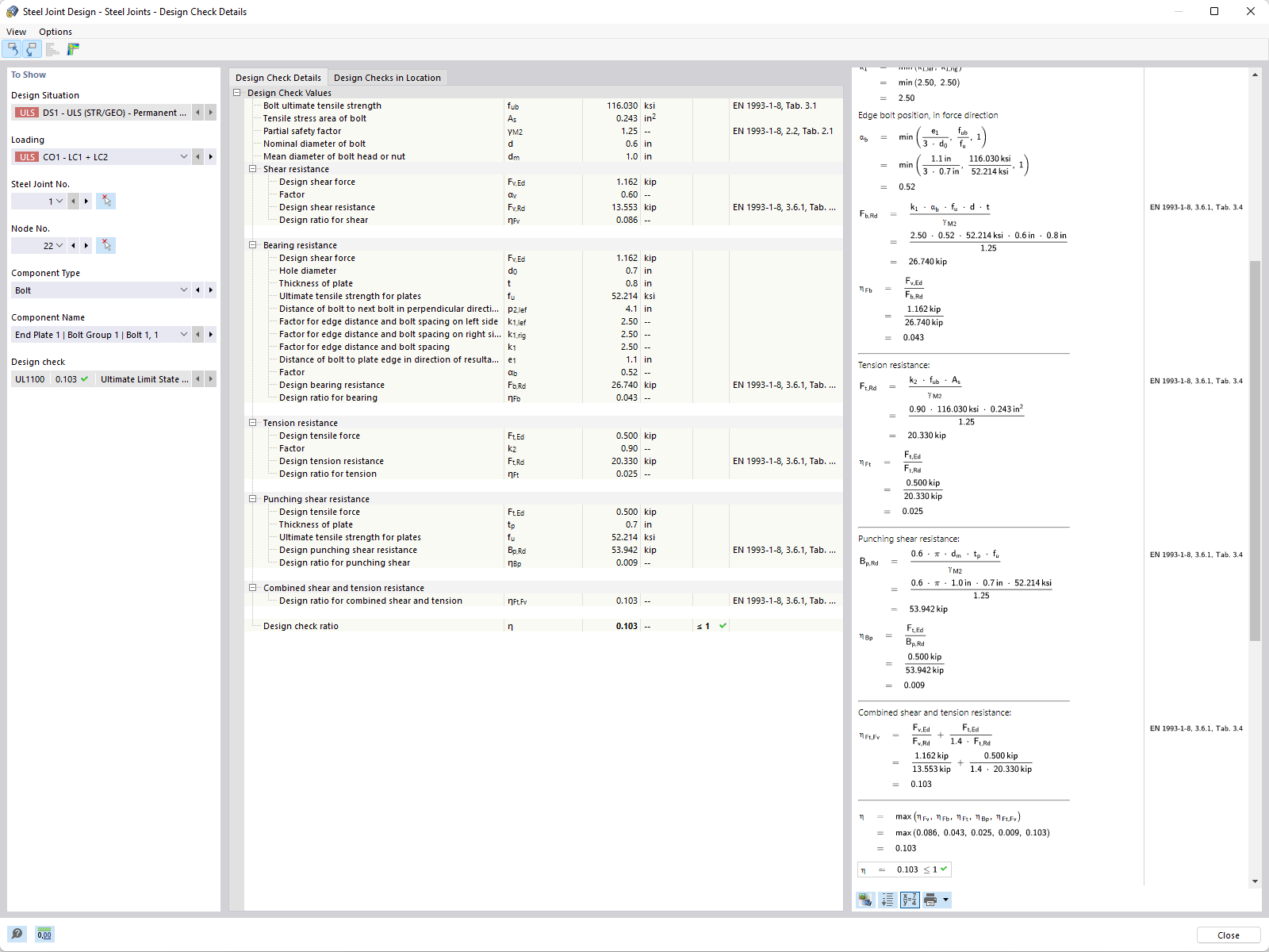
Collegamenti in acciaio | Dettagli della verifica
Giunto acciaio
  • Visualizzatore 3D
  • 3D Viewer | Babylon
  • Realtà virtuale
Risultati nel giunto di acciaio
Visualizzazione dei risultati, giunto in acciaio
Giunti in acciaio, tabella con i risultati di RFEM 6
Collegamenti in acciaio | Dettagli della verifica
Giunto acciaio
Risultati nel giunto di acciaio
2024-05-30
027953
  • Giunti acciaio per RFEM 6
  • RFEM 6
  • Strutture in acciaio
    • Collegamenti in acciaio

Visualizzazione dei risultati sul collegamento in acciaio

Visualizzazione dei risultati, giunto in acciaio

Usato in
  • Collegamenti in acciaio | Risultati
Modello 3D
Ulteriori informazioni sul modello 3D
  • Capannone in acciaio
Specifiche
Numero di nodi 71
Numero di linee 116
Numero di aste 116
Numero di superfici 0
Numero di solidi 0
Numero di casi di carico 11
Nr. di combinazioni di carico 32
Nr. di combinazioni di risultati 0
Peso totale 17,474 t
Dimensioni (metriche) 23,000 x 14,419 x 50,000 m
Dimensioni (imperiali) 75.46 x 47.31 x 164.04 feet
Condividi
2024-03-09
028027
  • RFEM 6
  • Giunti acciaio per RFEM 6
  • Strutture in acciaio
    • Collegamenti in acciaio
    • Eurocode 3
Progettazione di giunti in acciaio, tabella con i risultati
Giunti in acciaio, tabella con i risultati di RFEM 6

Modello 3D
Ulteriori informazioni sul modello 3D
  • Giunto in acciaio con supporto per il collegamento della trave alla colonna
Specifiche
Numero di nodi 1111
Numero di linee 897
Numero di aste 544
Numero di superfici 70
Numero di solidi 0
Numero di casi di carico 3
Nr. di combinazioni di carico 0
Nr. di combinazioni di risultati 0
Peso totale 0,111 t
Dimensioni (metriche) 1.183 x 0.792 x 0.240 m
Dimensioni (imperiali) 3.88 x 2.6 x 0.79 feet
Condividi
2024-05-30
028449
  • Giunti acciaio per RFEM 6
  • RFEM 6
  • Strutture in acciaio
    • Collegamenti in acciaio
    • Eurocode 3
Giunti aggiuntivi in acciaio | Dettagli della verifica
Collegamenti in acciaio | Dettagli della verifica

Usato in
  • Situazioni di progetto per giunti in acciaio
Condividi
2024-03-09
030325
  • Giunti acciaio per RFEM 6
  • RFEM 6
  • Strutture in acciaio
    • Collegamenti in acciaio
Giunto acciaio
Modello 3D
Ulteriori informazioni sul modello 3D
  • Capannone in acciaio
Specifiche
Numero di nodi 71
Numero di linee 116
Numero di aste 116
Numero di superfici 0
Numero di solidi 0
Numero di casi di carico 11
Nr. di combinazioni di carico 32
Nr. di combinazioni di risultati 0
Peso totale 17,474 t
Dimensioni (metriche) 23,000 x 14,419 x 50,000 m
Dimensioni (imperiali) 75.46 x 47.31 x 164.04 feet
Condividi
2024-03-09
030821
  • RFEM 6
  • Giunti acciaio per RFEM 6
  • Strutture in acciaio
    • Collegamenti in acciaio
Risultati nel giunto di acciaio | tensione
Risultati nel giunto di acciaio

Condividi