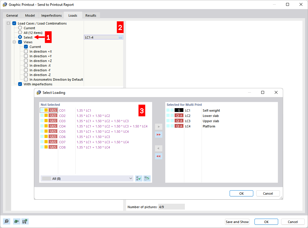
Definizione dei casi di carico per la stampa multipla
Definizione dei casi di carico per la stampa multipla
2024-03-09
028602
  • RFEM 6

Definizione dei casi di carico per la stampa multipla

Condividi