Impostazione del tipo di analisi "Analisi dello spettro di risposta" per caso di carico
Impostazione del tipo di analisi "Analisi dello spettro di risposta" per caso di carico
2024-06-27
028739
  • RFEM 6
  • RSTAB 9
  • Analisi modale per RFEM 6
    • Analisi modale per RSTAB 9
    • Analisi con spettro di risposta per RSTAB 9
    • Analisi con spettro di risposta per RFEM 6
    • Analisi dinamica e sismica

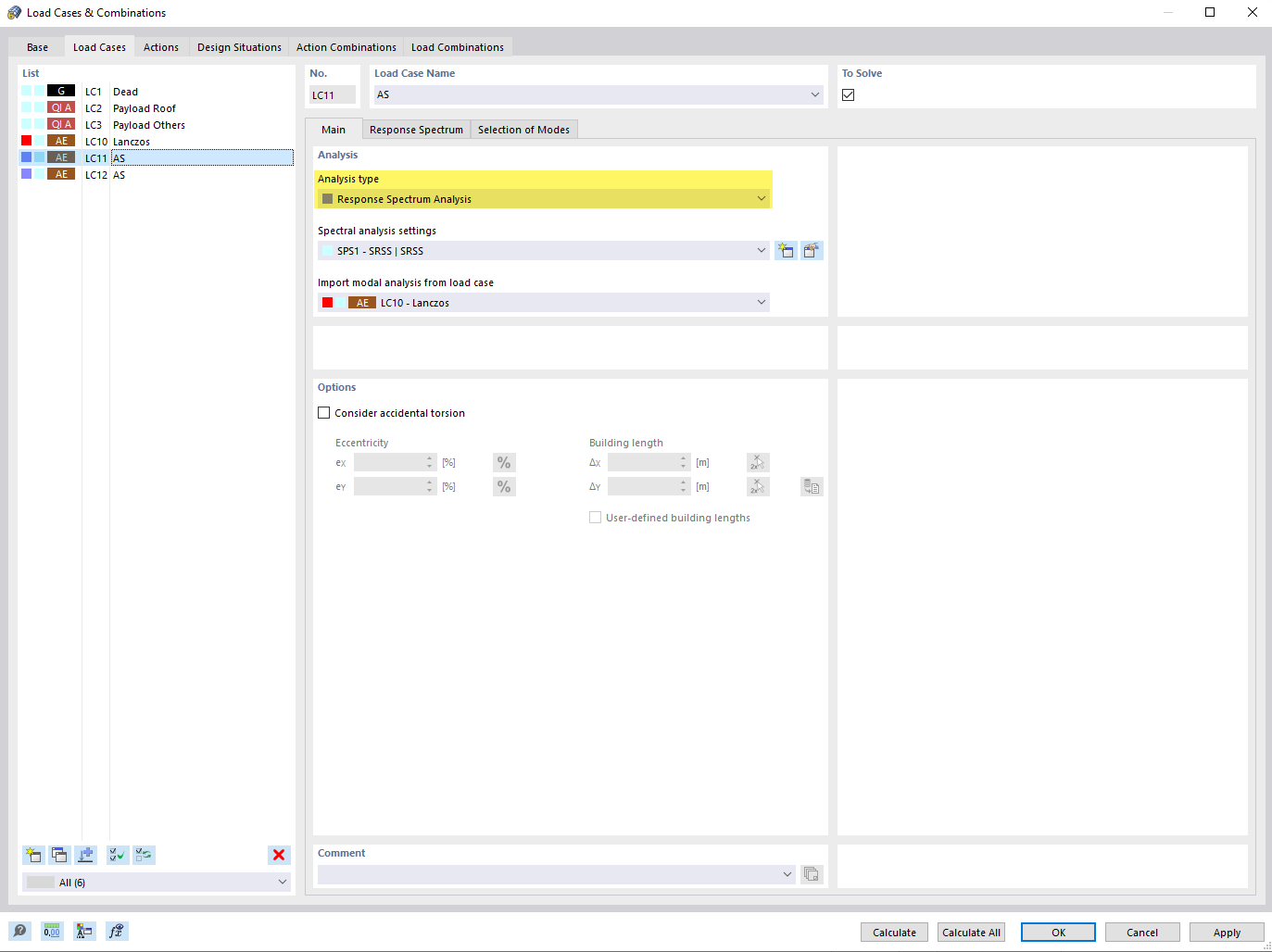
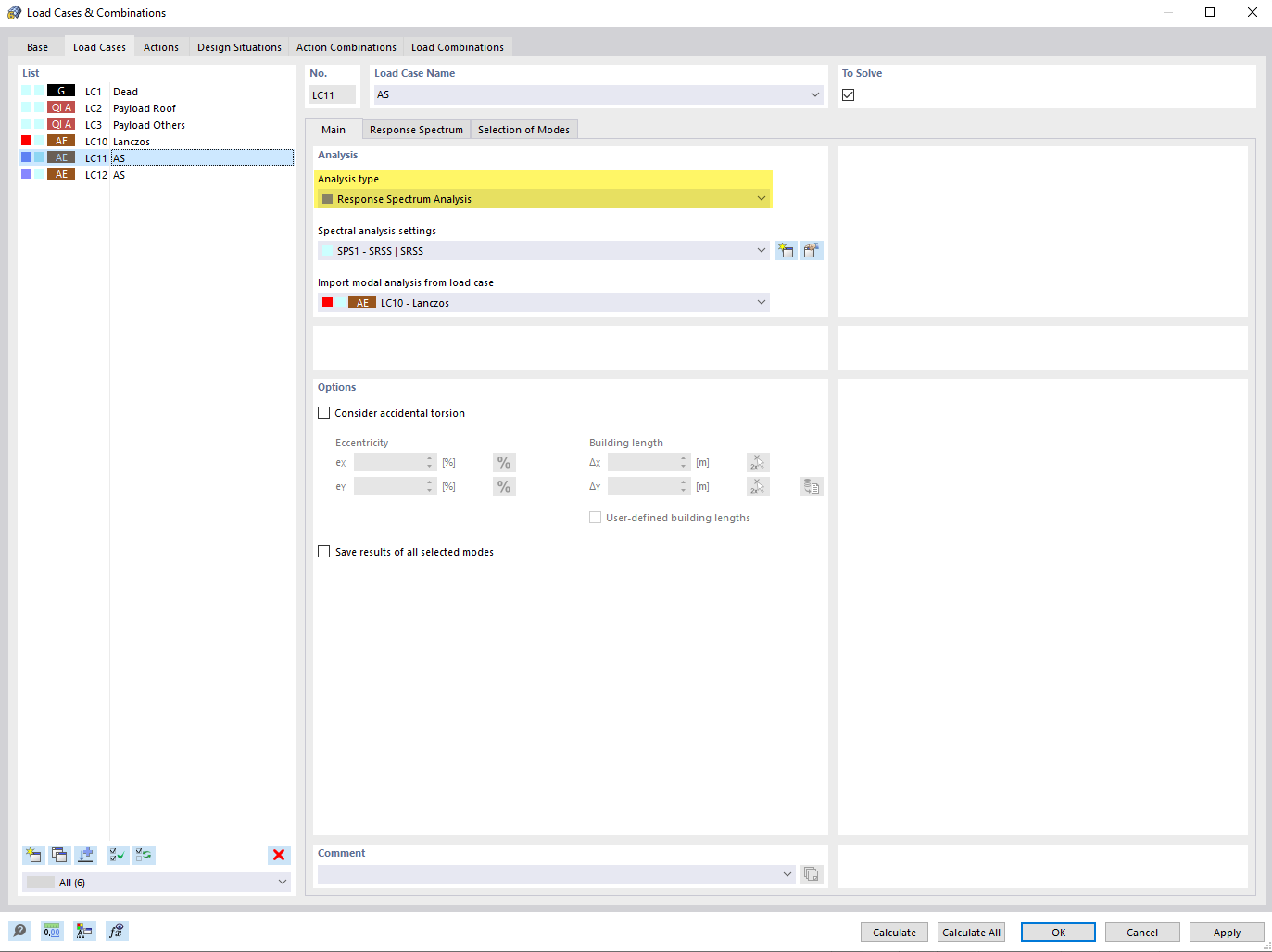
Tipo di analisi "Analisi dello spettro di risposta" per il caso di carico

Impostazione del tipo di analisi "Analisi dello spettro di risposta" per caso di carico

L'immagine mostra il processo di utilizzo dell'analisi dello spettro di risposta per un caso di carico in un ambiente di analisi strutturale. Illustra la selezione dei parametri importanti per il calcolo delle reazioni dinamiche ai carichi sismici. Questo permette agli ingegneri di valutare la risposta strutturale del loro modello considerando le attività sismiche.
  • Metodo dello spettro di risposta
  • Tipo di analisi
Condividi