Dati "Verifica calcestruzzo" nella relazione di calcolo
Dati "Verifica calcestruzzo" nella relazione di calcolo
2024-10-23
029851
  • RFEM 6

Dati "Verifica calcestruzzo" nella relazione di calcolo

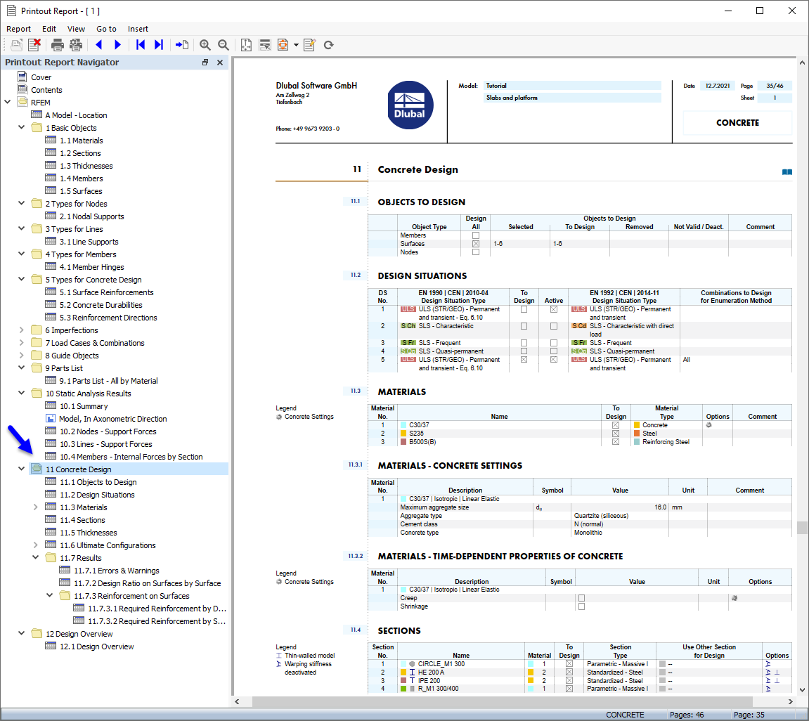
  • Relazione di calcolo
  • Verifica calcestruzzo
Condividi