Definizione delle situazioni sismiche con Generatore di combinazioni di risultati
Definizione delle situazioni sismiche con Generatore di combinazioni di risultati
2022-03-25
030497
  • RFEM 6
  • Analisi modale per RFEM 6
  • Analisi con spettro di risposta per RFEM 6
    • RSTAB 9
    • Analisi modale per RSTAB 9
    • Analisi con spettro di risposta per RSTAB 9
    • Analisi dinamica e sismica

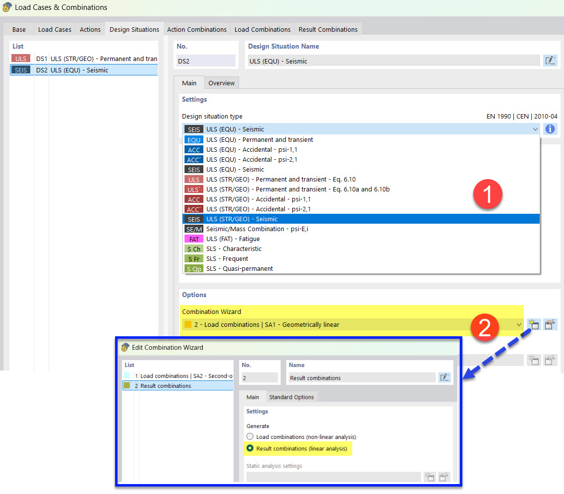
Definizione situazione di progetto sismica con Generatore combinazioni

Definizione delle situazioni sismiche con Generatore di combinazioni di risultati

  • Situazione di progetto
  • Sisma
  • Assistente combinazione
Condividi