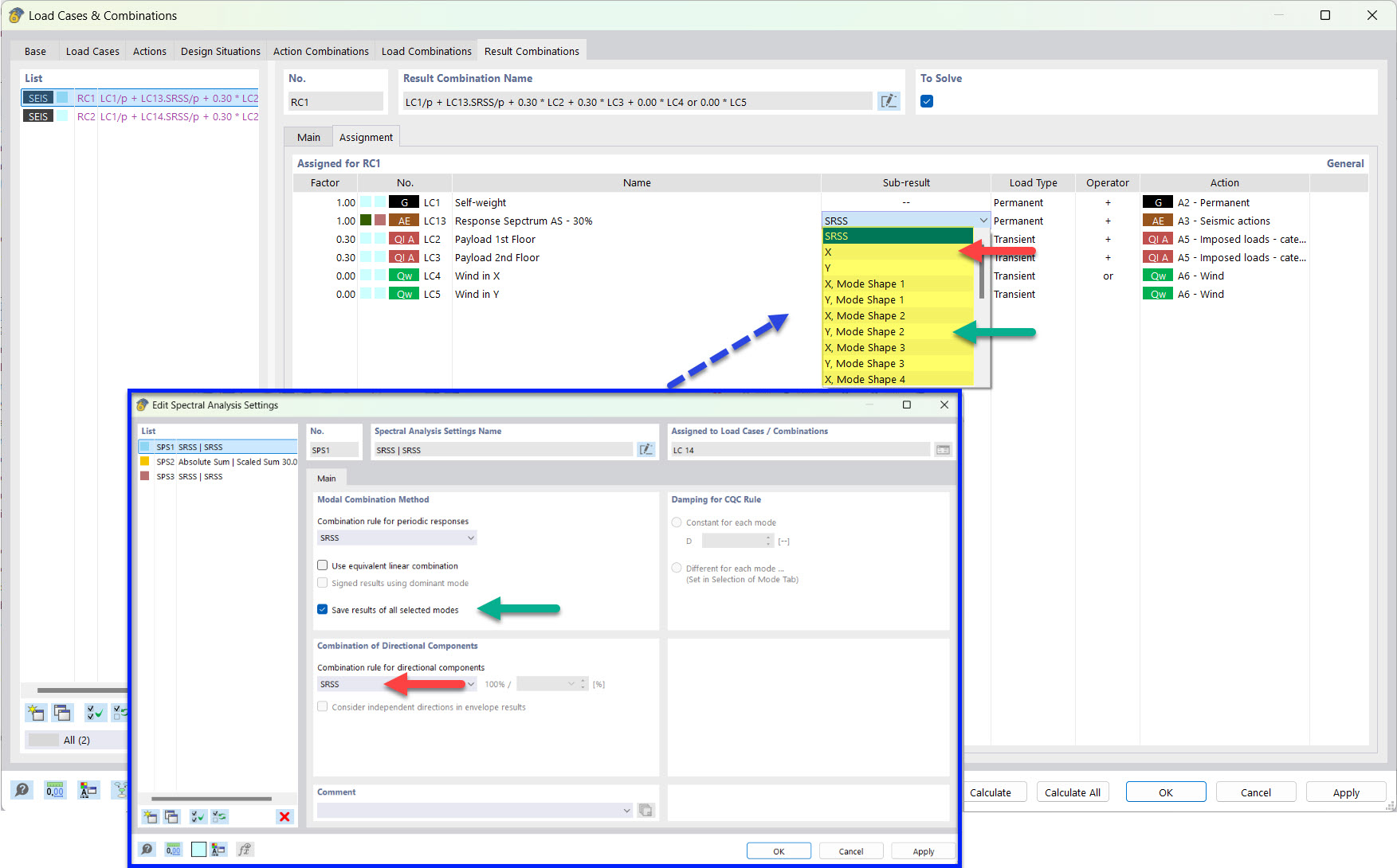
Risultato parziale per combinazione sismica con modi propri salvati e metodo SRSS
Risultato parziale per combinazione sismica con modi propri salvati e metodo SRSS
2022-03-25
030499
  • RFEM 6
  • Analisi modale per RFEM 6
  • Analisi con spettro di risposta per RFEM 6
    • RSTAB 9
    • Analisi modale per RSTAB 9
    • Analisi con spettro di risposta per RSTAB 9
    • Analisi dinamica e sismica

Risultati parziali per combinazione sismica con forme modali salvate e regola SRSS

Risultato parziale per combinazione sismica con modi propri salvati e metodo SRSS

  • Combinazione di risultati
  • Sisma
  • Risultato parziale
  • SRSS
Condividi