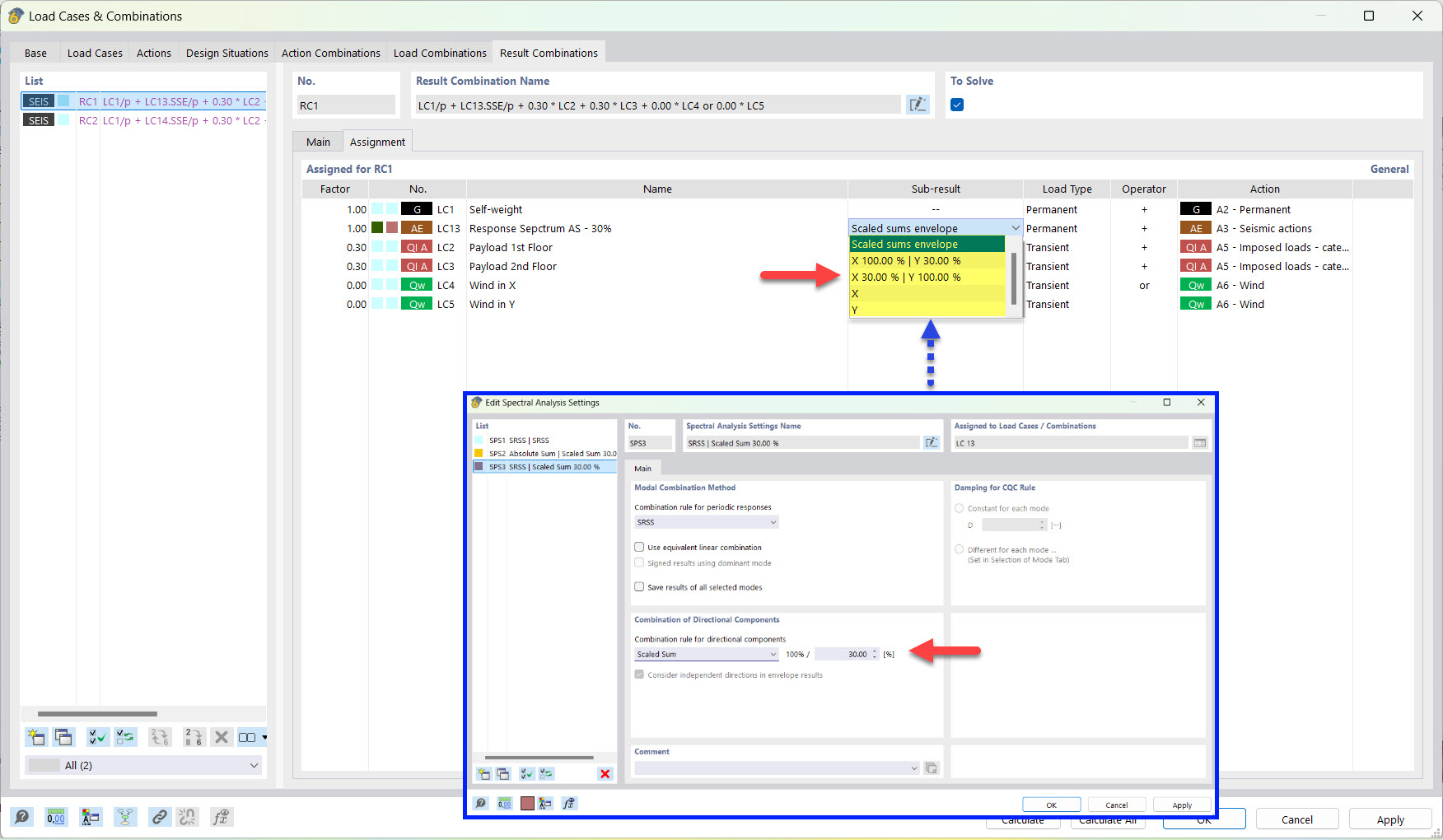
Risultato parziale per combinazione di risultati sismici con somma scalata
Risultato parziale per combinazione di risultati sismici con somma scalata
2022-03-25
030500
  • RFEM 6
  • Analisi modale per RFEM 6
  • Analisi con spettro di risposta per RFEM 6
    • RSTAB 9
    • Analisi modale per RSTAB 9
    • Analisi con spettro di risposta per RSTAB 9
    • Analisi dinamica e sismica

Risultati parziali per combinazione di risultati da sisma nelle combinazioni da somma scalata

Risultato parziale per combinazione di risultati sismici con somma scalata

  • Combinazione di risultati
  • Sisma
  • Risultato parziale
  • Somma scalata
Condividi