Stampa di dettagli della verifica
Stampa di dettagli della verifica
2022-04-01
030650
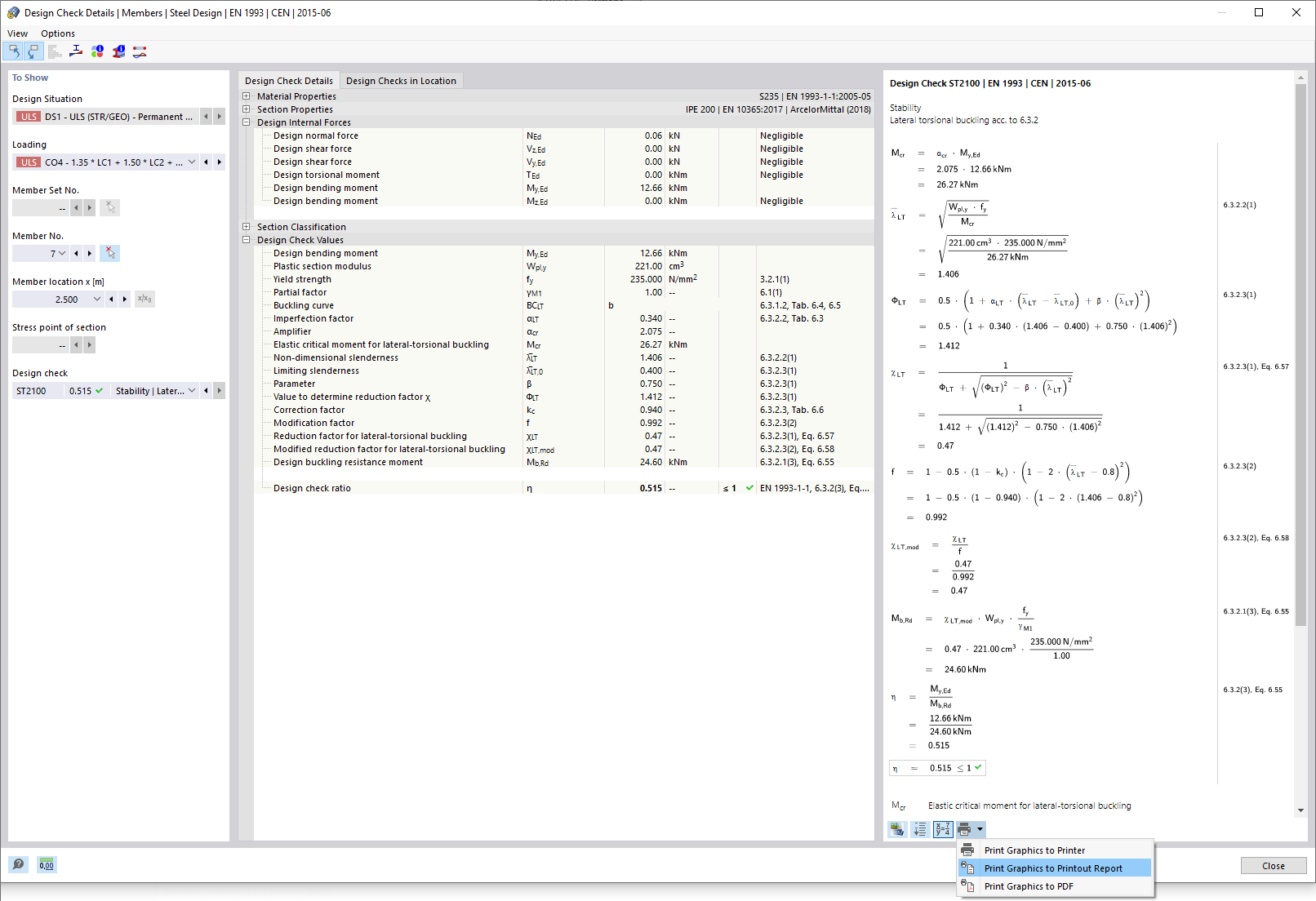
  • Verifica acciaio per RFEM 6

Stampa di dettagli della verifica

  • Dettagli della verifica
Condividi