printout report
printout report
2022-04-04
030703
  • RFEM 6

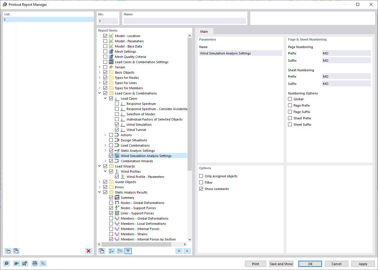
Gestore relazione di calcolo

printout report

  • Rwind
  • Manuale
  • Gestore relazione di calcolo
Condividi