Analisi modale delle masse dalla combinazione di carichi
Analisi modale delle masse dalla combinazione di carichi
2022-04-28
031340
  • RFEM 6
  • Analisi modale per RFEM 6
  • Analisi modale per RSTAB 9
    • Analisi dinamica e sismica

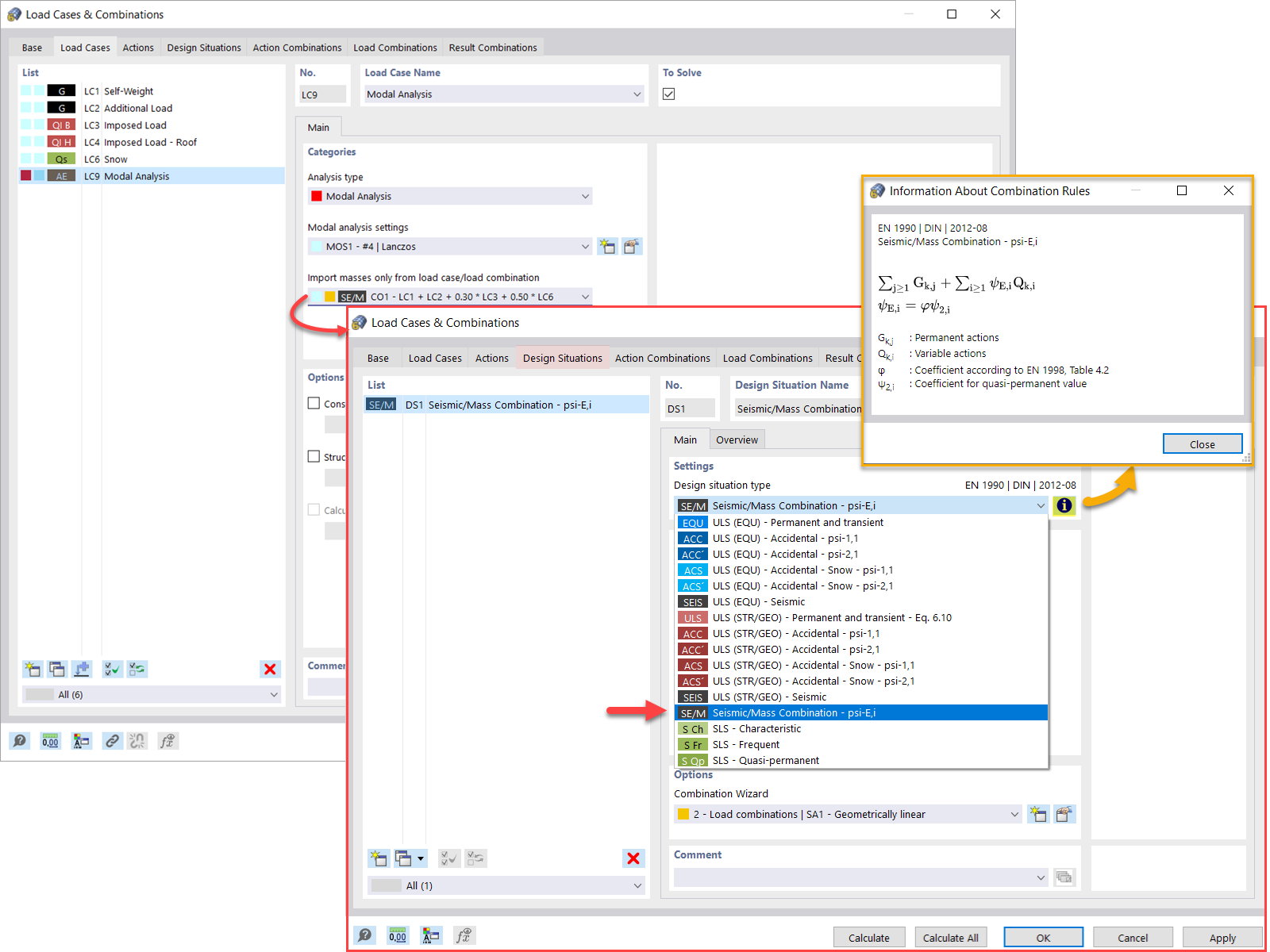
Analisi modale delle masse da combinazione di carico

Analisi modale delle masse dalla combinazione di carichi

  • Analisi modale
  • Masse
  • Combinazioni di carico
Usato in
  • Analisi modale | Importazione delle masse
Condividi