Membrana conica - Linee di contorno
  • Visualizzatore 3D
  • 3D Viewer | Babylon
  • Realtà virtuale
Membrana conica - carico superficiale
  • Visualizzatore 3D
  • 3D Viewer | Babylon
  • Realtà virtuale
Membrana conica - Metodo di proiezione radiale
  • Visualizzatore 3D
  • 3D Viewer | Babylon
  • Realtà virtuale
Membrana conica - Linee di contorno
Membrana conica - carico superficiale
Membrana conica - Metodo di proiezione radiale
2022-08-05
033515
  • RFEM 6
  • Form-Finding per RFEM 6
  • Tensostrutture e membrane
    • Form-finding e modelli di taglio

Membrana conica, linee del contorno

Membrana conica - Linee di contorno

  • Membrana conica
  • Linee di contorno
Modello 3D
Ulteriori informazioni sul modello 3D
  • membrana conica
Specifiche
Numero di nodi 108
Numero di linee 162
Numero di aste 54
Numero di superfici 54
Numero di solidi 0
Numero di casi di carico 1
Nr. di combinazioni di carico 0
Nr. di combinazioni di risultati 0
Peso totale 0,245 t
Dimensioni (metriche) 109.696 x 6.000 x 49.397 m
Dimensioni (imperiali) 359.9 x 19.69 x 162.06 feet
Condividi
2024-03-09
033514
  • RFEM 6
  • Form-Finding per RFEM 6
  • Tensostrutture e membrane
    • Form-finding e modelli di taglio
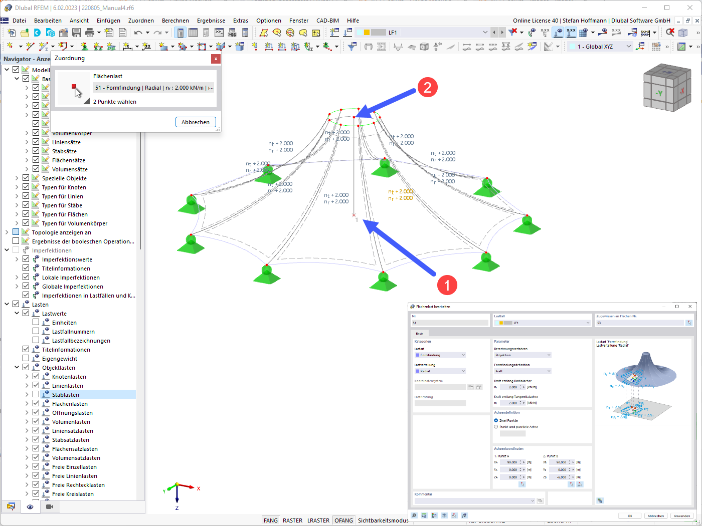
Membrana conica - carico superficiale
Usato in
  • membrana conica
Modello 3D
Ulteriori informazioni sul modello 3D
  • membrana conica
Specifiche
Numero di nodi 108
Numero di linee 162
Numero di aste 54
Numero di superfici 54
Numero di solidi 0
Numero di casi di carico 1
Nr. di combinazioni di carico 0
Nr. di combinazioni di risultati 0
Peso totale 0,245 t
Dimensioni (metriche) 109.696 x 6.000 x 49.397 m
Dimensioni (imperiali) 359.9 x 19.69 x 162.06 feet
Condividi
2022-08-05
033519
  • RFEM 6
  • Form-Finding per RFEM 6
  • Tensostrutture e membrane
    • Form-finding e modelli di taglio
Membrana conica - Metodo di proiezione radiale
  • Membrana conica
  • Radiale
  • Metodo di proiezione
Modello 3D
Ulteriori informazioni sul modello 3D
  • membrana conica
Specifiche
Numero di nodi 108
Numero di linee 162
Numero di aste 54
Numero di superfici 54
Numero di solidi 0
Numero di casi di carico 1
Nr. di combinazioni di carico 0
Nr. di combinazioni di risultati 0
Peso totale 0,245 t
Dimensioni (metriche) 109.696 x 6.000 x 49.397 m
Dimensioni (imperiali) 359.9 x 19.69 x 162.06 feet
Condividi