FAQ 005299 | Come applico la procedura di combinazione direzionale ortogonale ASCE 7 (regola del 100% + 30%) al mio carico sismico in un'analisi statica?
FAQ 005299 | Come applico la procedura di combinazione direzionale ortogonale ASCE 7 (regola del 100% + 30%) al mio carico sismico in un'analisi statica?
2022-08-08
033529
  • RFEM 6
  • Strutture in calcestruzzo
  • Strutture in acciaio
    • Analisi e progettazione strutturale
    • ASCE 7

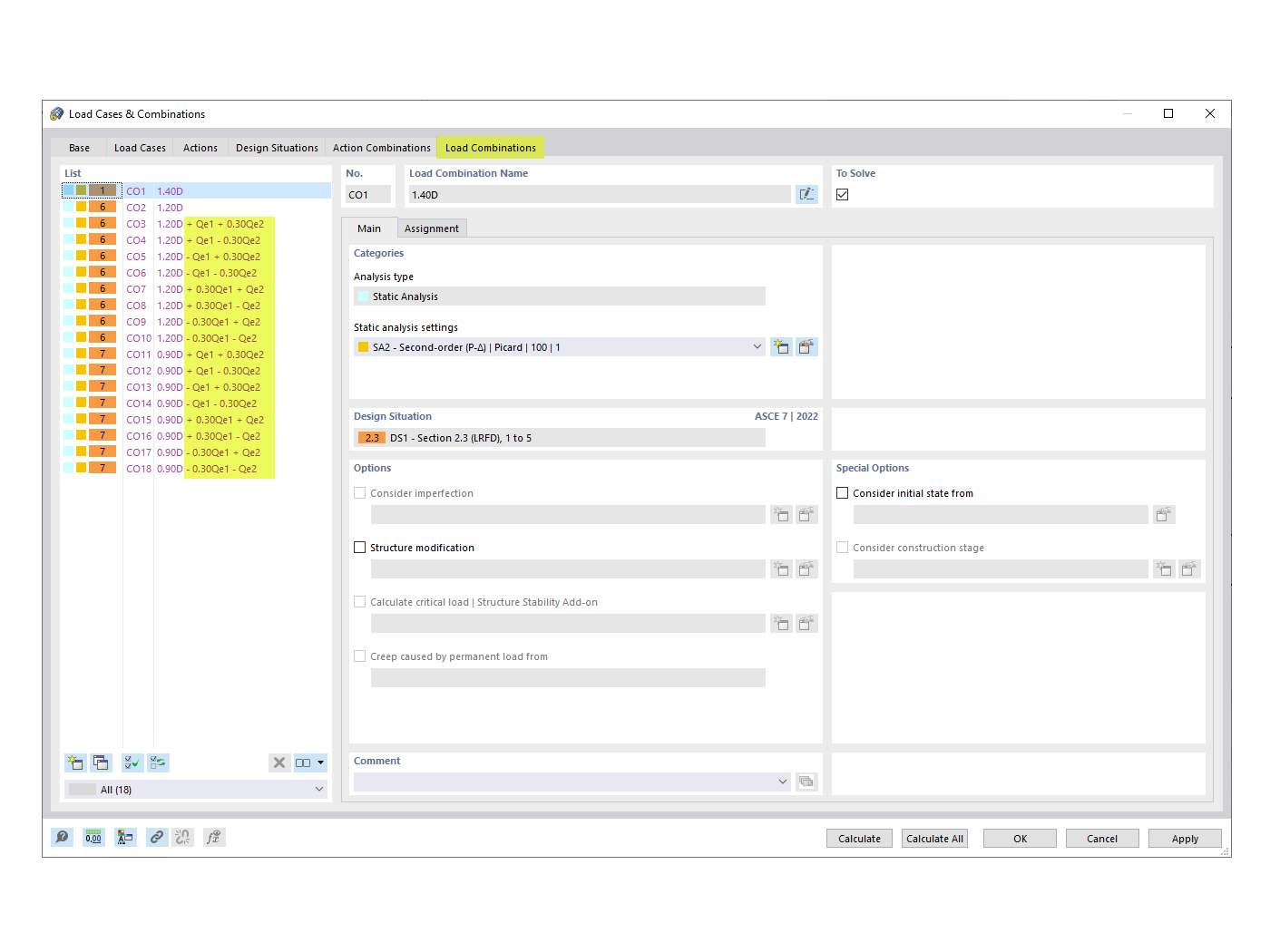
CO generati con il coeff. di combinazione direzionale ortogonale

FAQ 005299 | Come applico la procedura di combinazione direzionale ortogonale ASCE 7 (regola del 100% + 30%) al mio carico sismico in un'analisi statica?

Usato in
  • ASCE 7 Procedura di combinazione direzionale ortogonale
Condividi