Seleziona risultati parziali di analisi spettrale per relazione di calcolo
Seleziona risultati parziali di analisi spettrale per relazione di calcolo
2022-08-30
033811
  • RFEM 6
  • Analisi modale per RFEM 6
  • Analisi con spettro di risposta per RFEM 6
    • RSTAB 9
    • Analisi modale per RSTAB 9
    • Analisi con spettro di risposta per RSTAB 9
    • Analisi dinamica e sismica

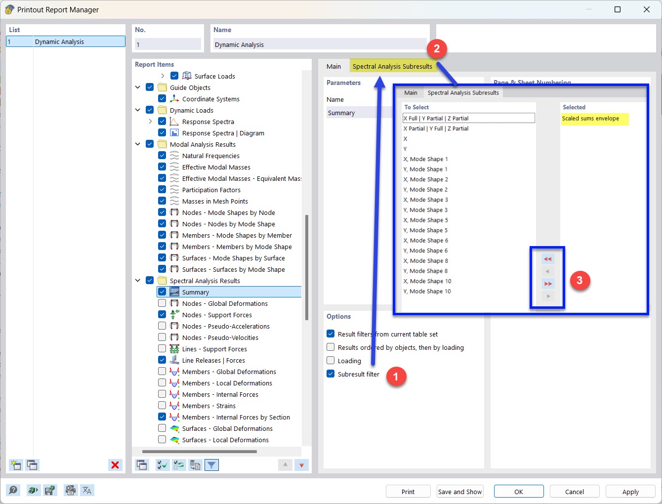
Risultati parziali dell’analisi spettrale per la relazione di calcolo

Seleziona risultati parziali di analisi spettrale per relazione di calcolo

  • Relazione di calcolo
  • Filtro dei risultati
  • Risultati parziali
  • Analisi spettrale
Condividi