Finestra di dialogo "Casi e combinazioni di carico", scheda "Combinazioni di carico"
Finestra di dialogo "Casi e combinazioni di carico", scheda "Combinazioni di carico"
2025-07-04
034105
  • RSTAB 9

Finestra di dialogo "Casi e combinazioni di carico", scheda "Combinazioni di carico"

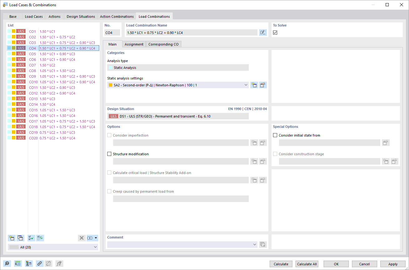
La finestra di dialogo 'Casi e combinazioni di carico' nella scheda 'Combinazioni di carico' offre una visualizzazione dettagliata delle combinazioni di carico esistenti. Gli utenti hanno accesso a varie funzioni per modificare e organizzare queste combinazioni. La struttura delle combinazioni di carico viene presentata in forma tabellare, consentendo una facile panoramica. Sono inoltre disponibili opzioni per adeguare le informazioni visualizzate e creare nuove combinazioni.
  • Casi di carico e combinazioni
  • Combinazione di carichi
Condividi