FAQ 005321 | Come si applica un carico su aste non complanari in RFEM 6?
FAQ 005321 | Come si applica un carico su aste non complanari in RFEM 6?
2022-10-11
034786
  • RF-STEEL AISC 5
  • RSTAB 8
  • RFEM 5
    • Strutture in acciaio
    • Tralicci e piloni
    • Centrali energetiche
    • Strutture per movimentazione materiali
    • Strutture di vani scala
    • Strutture temporanee
    • Ponteggi e scaffalature
    • Simulazione del vento e Generazione carico da vento

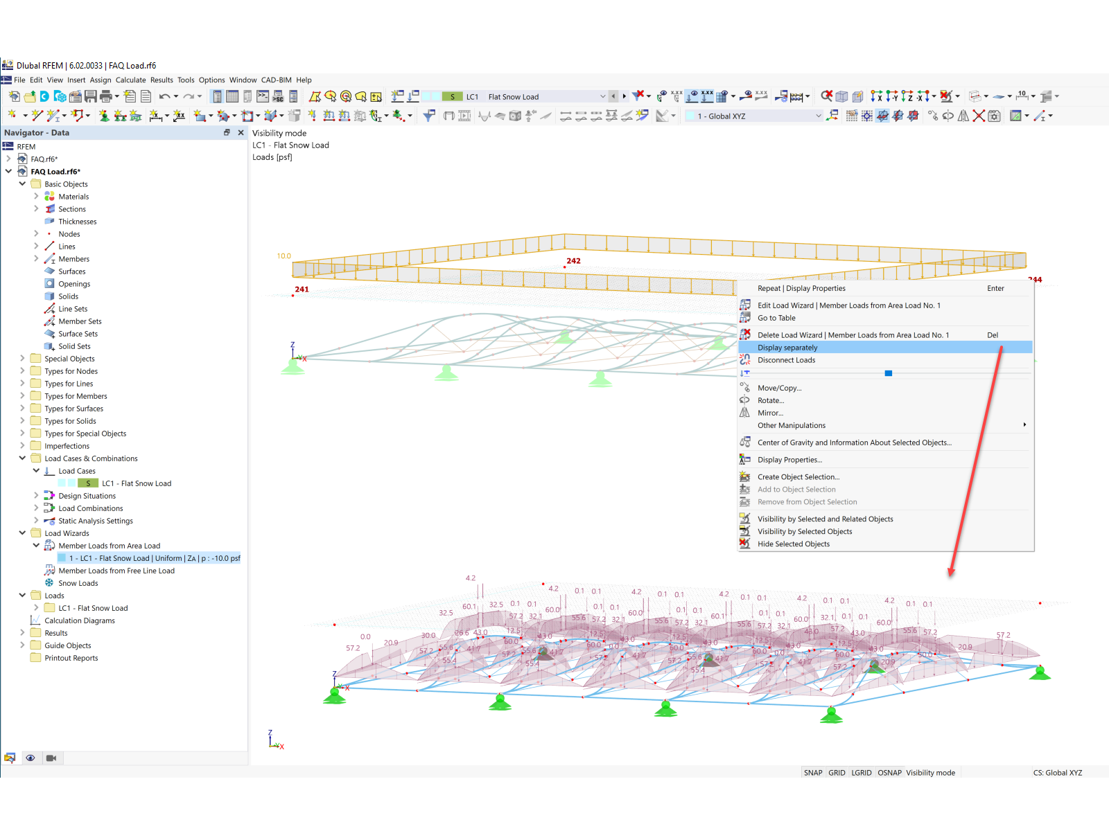
Visualizzazione del carico separatamente

FAQ 005321 | Come si applica un carico su aste non complanari in RFEM 6?

  • Carico generato
  • Vento
  • Carico vento
  • Carico superficiale
  • Non complanare
  • Carico neve
Usato in
  • Carico su strutture non complanari
Condividi