Finestra di dialogo "Gestore relazione di calcolo".
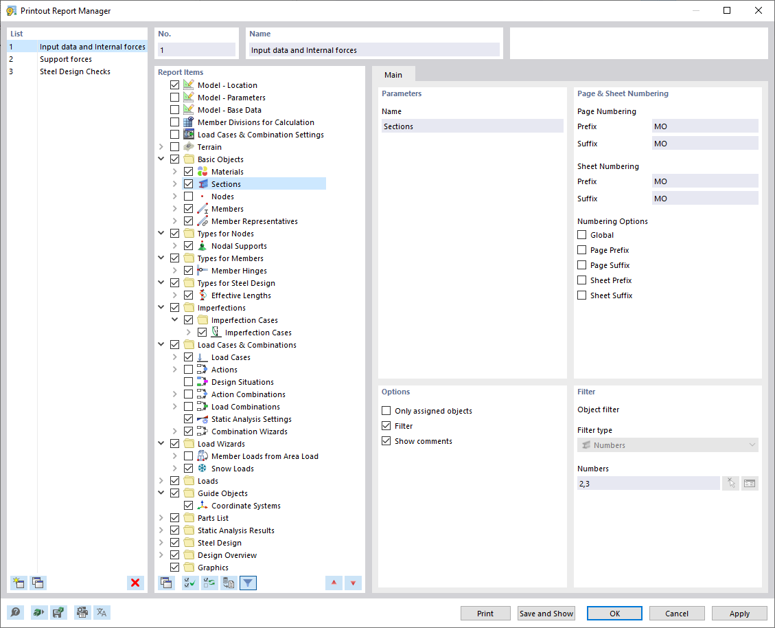
Finestra di dialogo "Gestore relazione di calcolo".
2024-03-09
035000
  • RSTAB 9

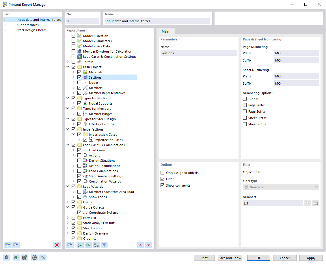
Finestra di dialogo "Gestore relazione di calcolo".

Condividi