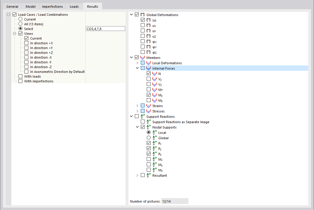
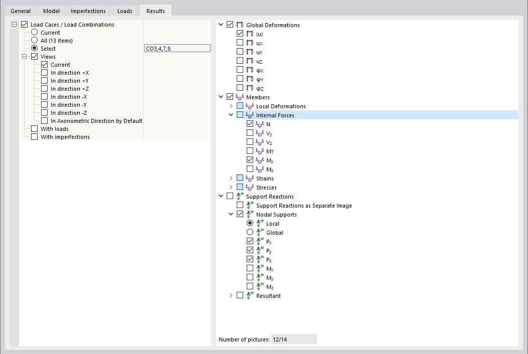
Definizione dei risultati per la stampa multipla
Definizione dei risultati per la stampa multipla
2024-03-09
035032
  • RSTAB 9

Definizione dei risultati per la stampa multipla

Condividi