FAQ 005329 | Rigidezza del solaio del piano
FAQ 005329 | Rigidezza del solaio del piano
2024-05-30
035375
  • Modello edificio per RFEM 6
  • RFEM 6
  • Strutture in acciaio
    • Strutture in calcestruzzo
    • Edifici
    • Analisi e progettazione strutturale

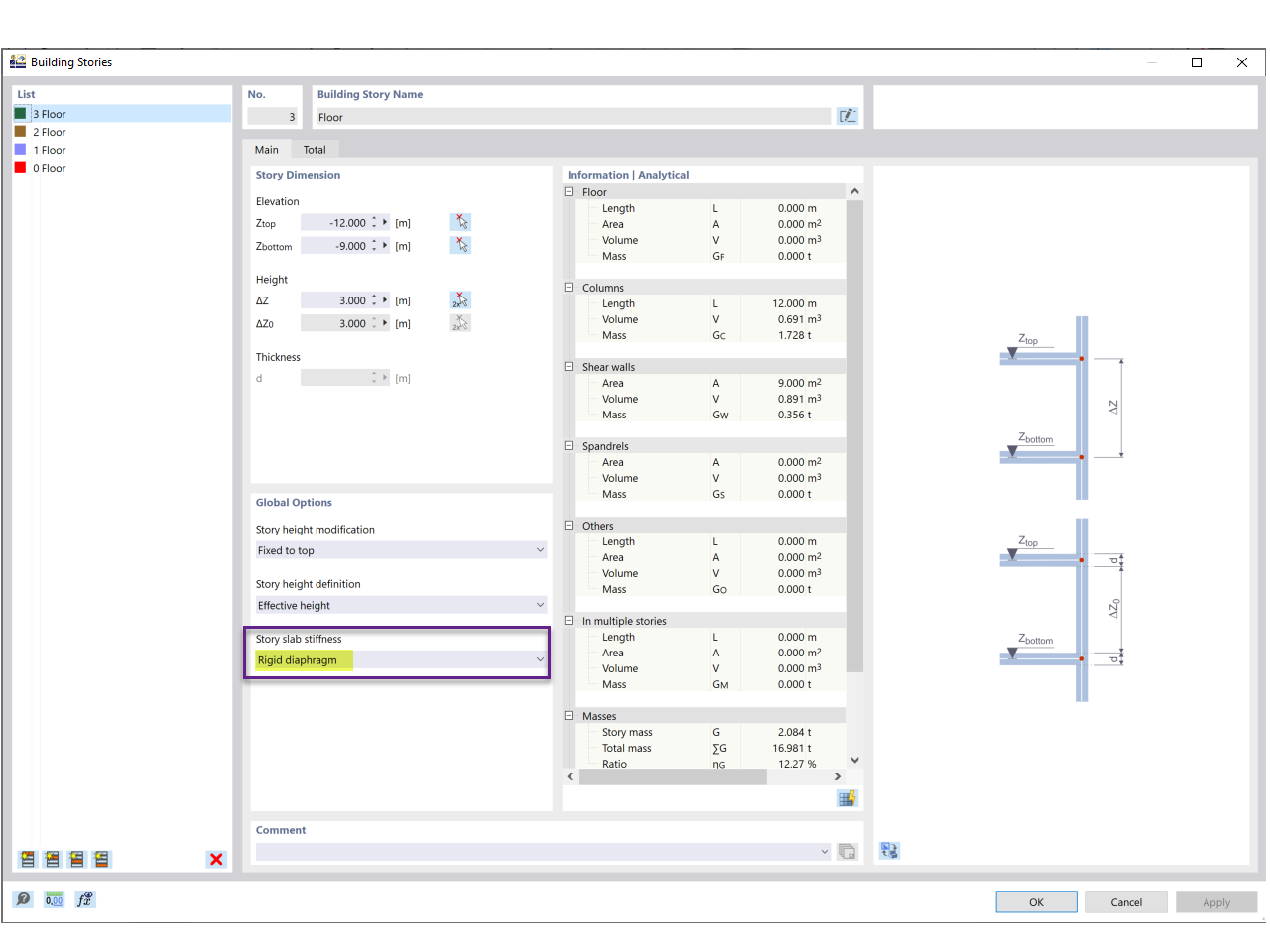
Rigidezza del solaio del pavimento

FAQ 005329 | Rigidezza del solaio del piano

Condividi