Intervallo di porte del server WebService in RFEM 6
Accedi a RfemApplication - Boomerang
URL del modello attivo - Richiesta boomerang
URL del modello attivo - Risposta boomerang
Accedi a RfemModel – Boomerang
get_all_selected_objects – Richiesta Boomerang
get_all_selected_objects - Risposta Boomerang
get_member – Richiesta boomerang
get_member – Risposta del boomerang
Nuovo progetto SOAP
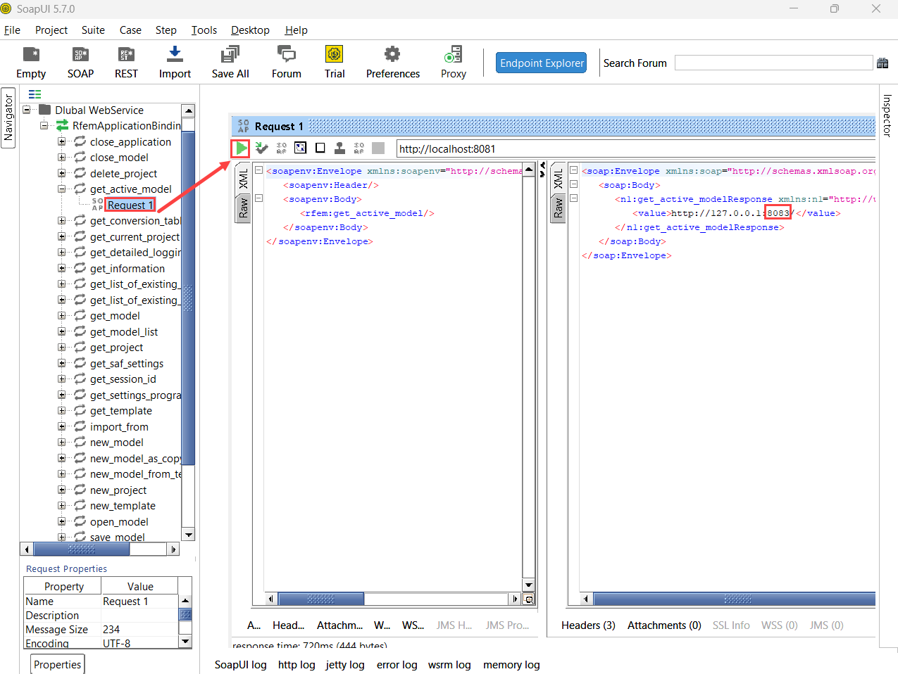
get_active_model – SoapUI
Aggiungi il servizio RfemModel - SoapUI
get_all_selected_objects – Richiesta SoapUI
get_all_selected_objects – SoapUI Response
get_member – Richiesta SoapUI
get_member – Risposta SoapUI
Intervallo di porte del server WebService in RFEM 6
Accedi a RfemApplication - Boomerang
URL del modello attivo - Richiesta boomerang
URL del modello attivo - Risposta boomerang
Accedi a RfemModel – Boomerang
get_all_selected_objects – Richiesta Boomerang
get_all_selected_objects - Risposta Boomerang
get_member – Richiesta boomerang
get_member – Risposta del boomerang
Nuovo progetto SOAP
get_active_model – SoapUI
Aggiungi il servizio RfemModel - SoapUI
get_all_selected_objects – Richiesta SoapUI
get_all_selected_objects – SoapUI Response
get_member – Richiesta SoapUI
get_member – Risposta SoapUI
2024-05-30
038757
  • RFEM 6

Intervallo di porte del server WebService in RFEM 6

Usato in
  • Tutorial per WebService e API in C#
Condividi
2024-05-30
042382
  • RFEM 6
Accedi a RfemApplication - Boomerang
Usato in
  • Verifica delle operazioni di WebService con Boomerang e SoapUI
Condividi
2024-05-30
042383
  • RFEM 6
URL del modello attivo - Richiesta boomerang
Usato in
  • Verifica delle operazioni di WebService con Boomerang e SoapUI
Condividi
2024-05-30
042384
  • RFEM 6
URL del modello attivo - Risposta boomerang
Usato in
  • Verifica delle operazioni di WebService con Boomerang e SoapUI
Condividi
2024-05-30
042385
  • RFEM 6
Accedi a RfemModel – Boomerang
Usato in
  • Verifica delle operazioni di WebService con Boomerang e SoapUI
Condividi
2024-05-30
042386
  • RFEM 6
get_all_selected_objects – Richiesta Boomerang
Usato in
  • Verifica delle operazioni di WebService con Boomerang e SoapUI
Condividi
2024-05-30
042387
  • RFEM 6
get_all_selected_objects - Risposta Boomerang
Usato in
  • Verifica delle operazioni di WebService con Boomerang e SoapUI
Condividi
2024-05-30
042388
  • RFEM 6
get_member – Richiesta boomerang
Usato in
  • Verifica delle operazioni di WebService con Boomerang e SoapUI
Condividi
2024-05-30
042389
  • RFEM 6
get_member – Risposta del boomerang
Usato in
  • Verifica delle operazioni di WebService con Boomerang e SoapUI
Condividi
2024-05-30
042390
  • RFEM 6
Nuovo progetto SOAP
Usato in
  • Verifica delle operazioni di WebService con Boomerang e SoapUI
Condividi
2024-05-30
042391
  • RFEM 6
get_active_model – SoapUI
Usato in
  • Verifica delle operazioni di WebService con Boomerang e SoapUI
Condividi
2024-05-30
042392
  • RFEM 6
Aggiungi il servizio RfemModel - SoapUI
Usato in
  • Verifica delle operazioni di WebService con Boomerang e SoapUI
Condividi
2024-05-30
042393
  • RFEM 6
get_all_selected_objects – Richiesta SoapUI
Usato in
  • Verifica delle operazioni di WebService con Boomerang e SoapUI
Condividi
2024-05-30
042394
  • RFEM 6
get_all_selected_objects – SoapUI Response
Usato in
  • Verifica delle operazioni di WebService con Boomerang e SoapUI
Condividi
2024-05-30
042395
  • RFEM 6
get_member – Richiesta SoapUI
Usato in
  • Verifica delle operazioni di WebService con Boomerang e SoapUI
Condividi
2024-05-30
042396
  • RFEM 6
get_member – Risposta SoapUI
Usato in
  • Verifica delle operazioni di WebService con Boomerang e SoapUI
Condividi