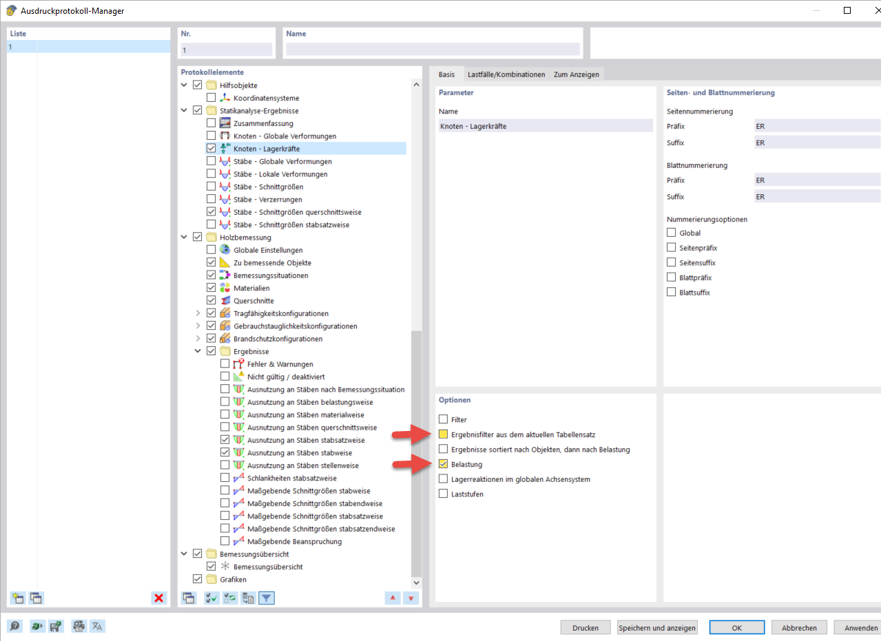
Opzioni nel Gestore relazione di calcolo
Opzioni nel Gestore relazione di calcolo
2024-03-10
040078
  • RFEM 6

Opzioni nel Gestore relazione di calcolo

Condividi