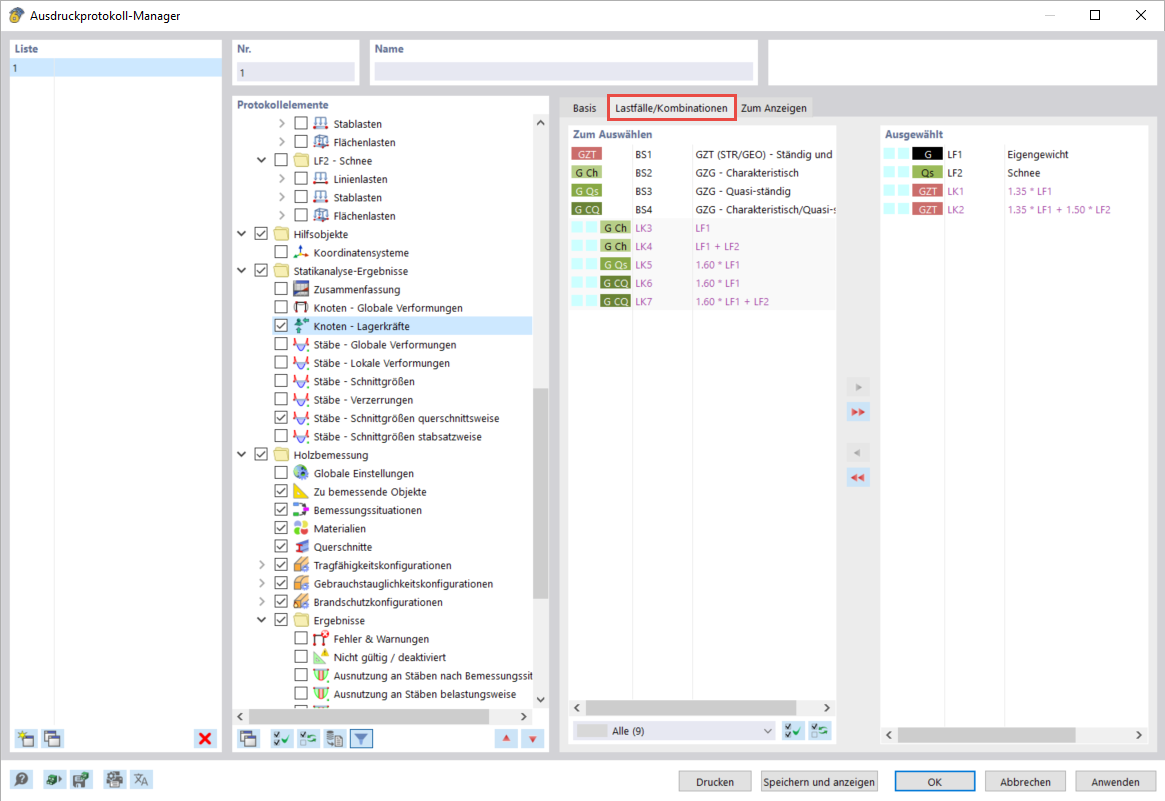
Forze di vincolo esterno per casi/combinazioni di carico selezionati
Forze di vincolo esterno per casi/combinazioni di carico selezionati
2024-03-10
040079
  • RFEM 6

Forze di vincolo esterno per casi/combinazioni di carico selezionati

Condividi