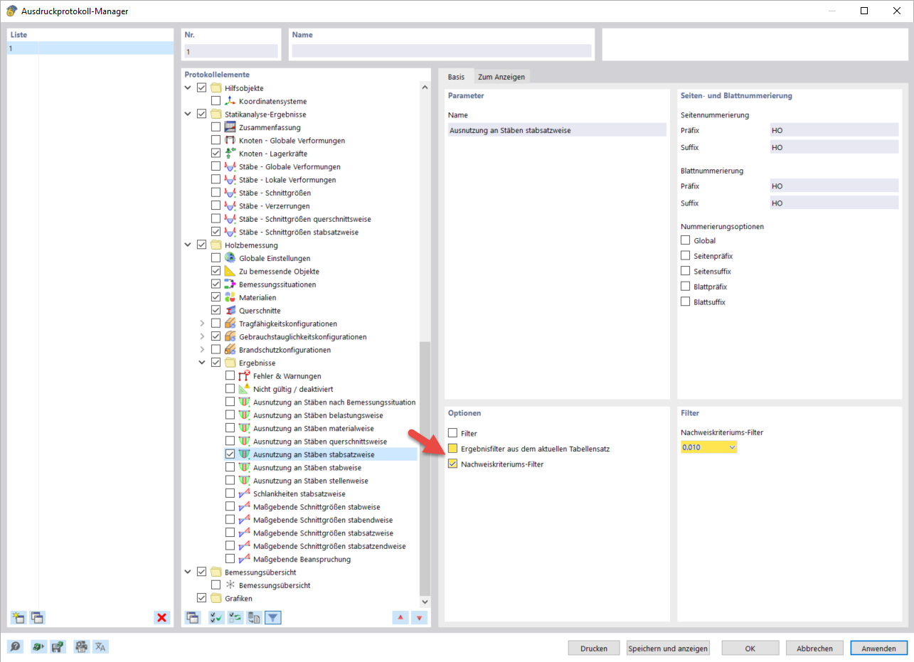
Filtro del tasso di lavoro
Filtro del tasso di lavoro
2024-03-10
040081
  • RFEM 6

Filtro del tasso di lavoro

Condividi