Finestra di dialogo "Gestione relazione di calcolo"
Finestra di dialogo "Gestione relazione di calcolo"
2024-03-10
040530
  • RFEM 6

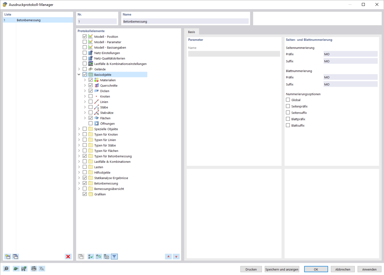
Finestra di dialogo "Gestione relazione di calcolo"

Condividi