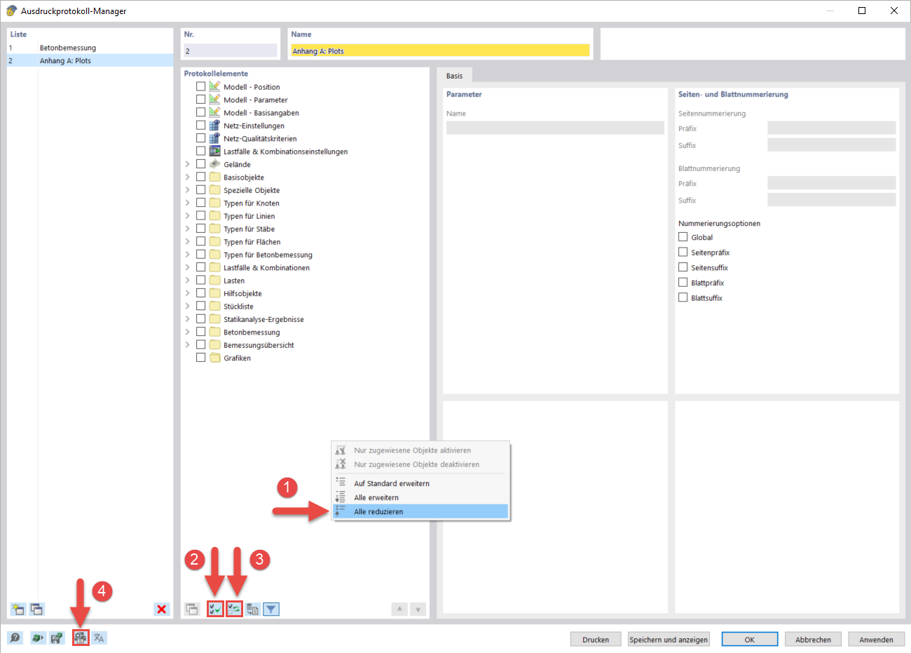
Crea una relazione di calcolo per i grafici
Crea una relazione di calcolo per i grafici
2024-03-10
040568
  • RFEM 6

Crea una relazione di calcolo per i grafici

Condividi