La gestione della relazione di calcolo visualizza un elenco ordinato di voci del documento.
La gestione della relazione di calcolo visualizza un elenco ordinato di voci del documento.
2023-05-15
040868
  • RFEM 6

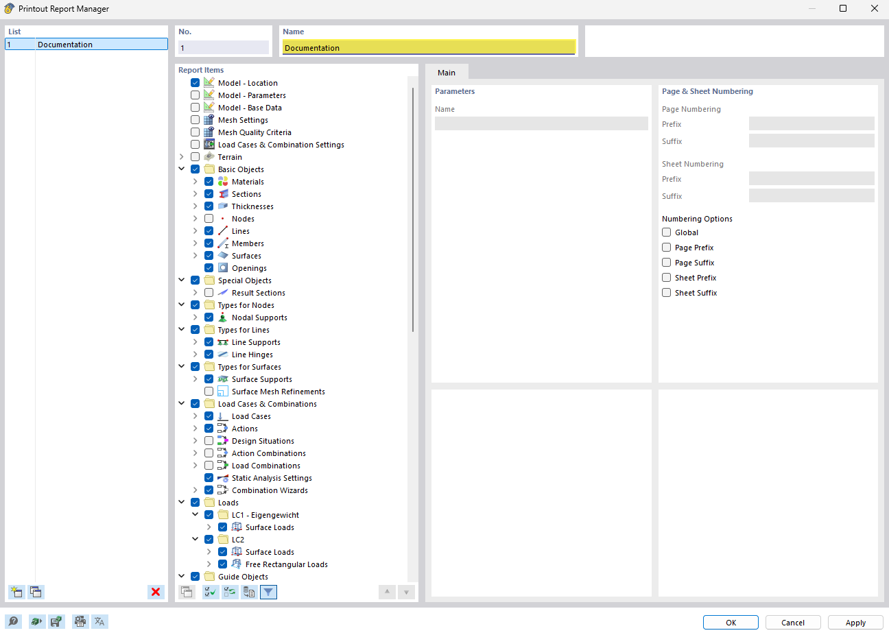
Finestra di gestione della relazione di calcolo

La gestione della relazione di calcolo visualizza un elenco ordinato di voci del documento.

L'immagine mostra la gestione della relazione di calcolo con un elenco chiaramente strutturato di voci di documenti. Questa funzione del software semplifica l'organizzazione e il monitoraggio di relazioni tecniche e documentazioni. La vista è progettata per essere facile da usare, per dare agli ingegneri civili una rapida panoramica dei documenti disponibili. Funzioni speciali consentono la gestione efficiente e l'accesso ai file del progetto.
  • Gestore della relazione di calcolo
  • Gestisci documenti
  • Elenco ordinato
  • Software strutturale
  • Relazione di ingegneria
Condividi