FAQ 005387 | Ho un modello 3D e provo a scomporlo in pareti e superfici con il modello dell'edificio e a calcolarli isolatamente. Il mio sistema siamo noi
FAQ 005387 | Ho un modello 3D e provo a scomporlo in pareti e superfici con il modello dell'edificio e a calcolarli isolatamente. Il mio sistema siamo noi
2024-05-30
041400
  • Modello edificio per RFEM 6
  • RFEM 6
  • Edifici
    • Analisi e progettazione strutturale
    • Analisi agli elementi finiti
    • Building Information Modeling (BIM)

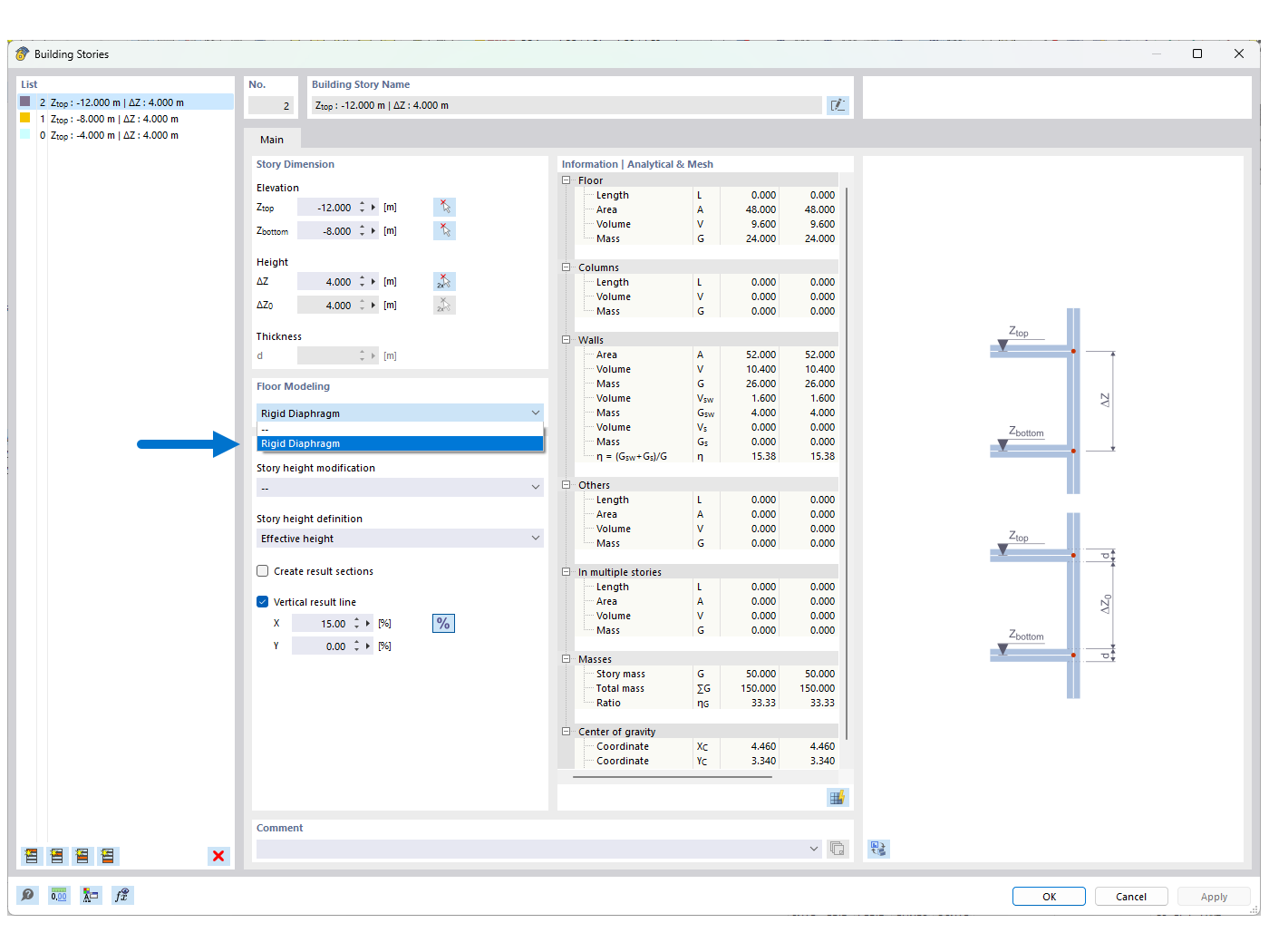
FAQ 005387 | Figura 01 - Piano rigido

FAQ 005387 | Ho un modello 3D e provo a scomporlo in pareti e superfici con il modello dell'edificio e a calcolarli isolatamente. Il mio sistema siamo noi

Usato in
  • Instabilità durante l'utilizzo del Modello edificio comprese le 'Piani rigidi'
Condividi