Gestione delle documentazioni di progetti di costruzioni con il gestore della relazione di calcolo
Gestione delle documentazioni di progetti di costruzioni con il gestore della relazione di calcolo
2023-06-20
041773
  • RFEM 6

Pianificazione dell'output efficiente per progetti edilizi

Gestione delle documentazioni di progetti di costruzioni con il gestore della relazione di calcolo

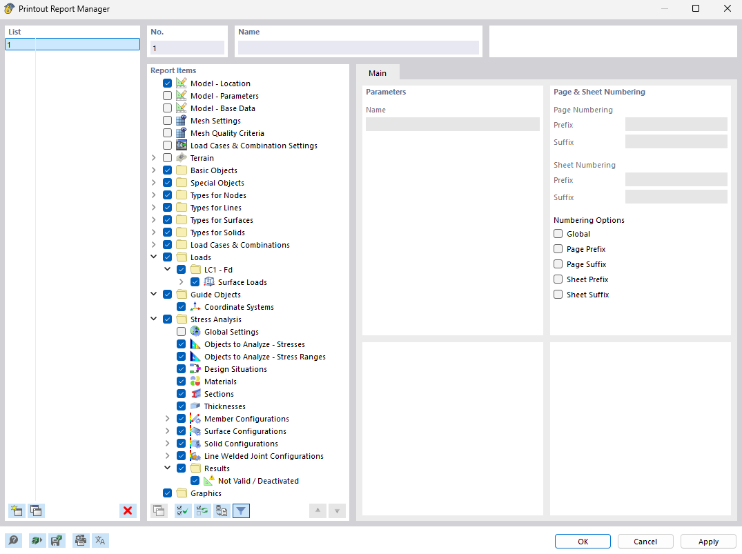
L'immagine mostra il gestore della relazione di calcolo, uno strumento per la gestione e la creazione efficienti della documentazione per i progetti edili. Questo strumento consente di creare report esattamente strutturati che riassumono tutti i dati rilevanti del progetto. L'applicazione è particolarmente utile per gli utenti di software di ingegneria come RFEM e RSTAB, per generare relazioni precise.
  • Gestore della relazione di calcolo
  • Progetti strutturali
  • Documentazione
  • Gestione progetti
  • RFEM
  • RSTAB
  • Software di ingegneria
Condividi