Creazione di una combinazione sismica/di massa (KB1867)
Creazione di una combinazione sismica/di massa (KB1867)
2024-05-30
046694
  • RFEM 6

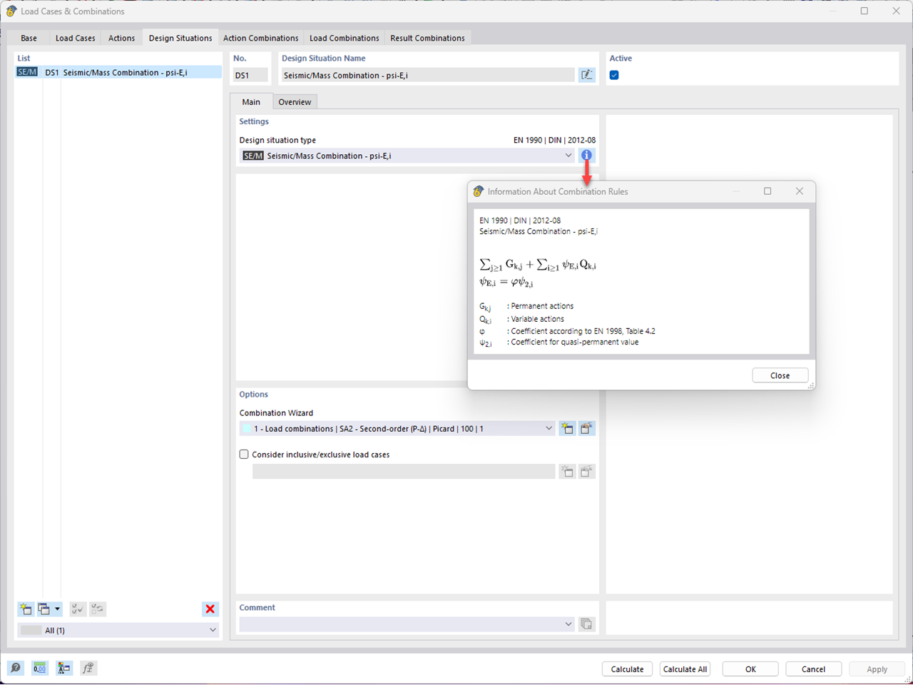
Creazione di una combinazione sismica/di massa

Creazione di una combinazione sismica/di massa (KB1867)

Usato in
  • Considerazione dell'analisi del secondo ordine nelle analisi dinamiche in RFEM 6 e RSTAB 9
Modello 3D
Ulteriori informazioni sul modello 3D
  • Colonna di acciaio
Specifiche
Numero di nodi 6
Numero di linee 1
Numero di aste 1
Numero di superfici 0
Numero di solidi 0
Numero di casi di carico 6
Nr. di combinazioni di carico 1
Nr. di combinazioni di risultati 0
Peso totale 0,211 t
Dimensioni (metriche) 0,000 x 5,000 x 0,000 m
Dimensioni (imperiali) 0 x 16.4 x 0 feet
Condividi