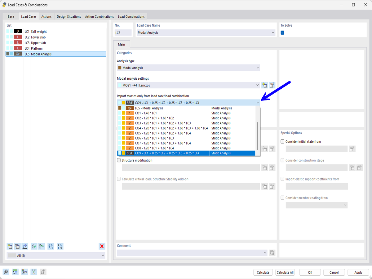
Importazione di masse dalla combinazione di carichi sismici
Importazione di masse dalla combinazione di carichi sismici
2024-05-17
050433
  • RFEM 6

Importazione di masse dalla combinazione di carichi sismici

Condividi