Gestore relazione di calcolo con capitoli per la verifica di collegamenti in acciaio
Gestore relazione di calcolo con capitoli per la verifica di collegamenti in acciaio
2024-06-11
050934
  • RFEM 6
  • Giunti acciaio per RFEM 6

Gestore della relazione di calcolo con capitoli per Verifica giunti acciaio

Gestore relazione di calcolo con capitoli per la verifica di collegamenti in acciaio

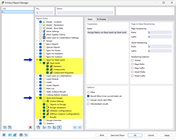
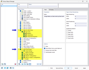
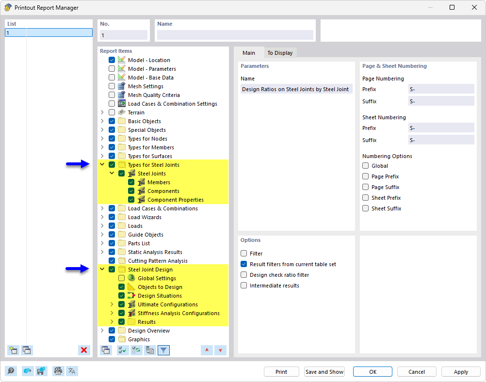
L'immagine mostra la gestione relazione di calcolo con una struttura dettagliata dei capitoli dedicata alla verifica dei collegamenti in acciaio. Sono presentati contenuti specifici e risultati rilevanti per la verifica e il calcolo dei collegamenti in strutture in acciaio.
  • Gestore della relazione di calcolo
  • Verifica dei giunti in acciaio
  • Collegamenti acciaio
Condividi